Forum Discussion

Manprocoder's avatar
Manprocoder
Icon for New Contributor rankNew Contributor
10 months ago

AXI4 DMA Master Error

Hi expert,

I am building SoC system that includes components as follows:

+ CPU

+ onchip_memory_2_0

+ onchip_memory_2_1 (source address)

+ onchip_memory_2_2 (destination address)

+ IP (Active Ascon) has AXI4 DMAC

As program runs at simulation mode, read burst request runs well, but write burst always encounters problem (awready is always "0" logic level), so DMAC always wait slave, leading

my system to be stuck.

Could you clarify it to me? Thanks you so much.

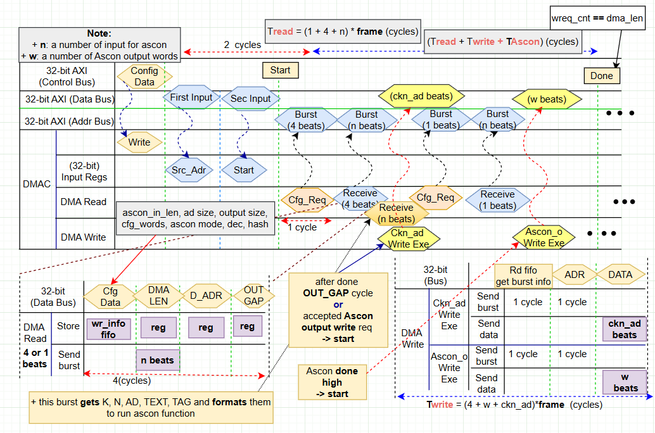
Attached image

24 Replies