@Archer_Altera
Thank you!
I read the description related to EPCS in your link which is really helpful.
There are 3 steps to generate elf image hex file:
sof2flash --input= TFT_SRAM.sof --output=hwimage.flash --epcs –verbose
elf2flash --input=tft_touch.elf --output=swimage.flash --epcs --after=hwimage.flash –verbose
nios2-elf-objcopy --input-target srec --output-target ihex swimage.flash swimage.hex
my questions are:
1) My flash is EPCS64, in the upper commends, should I use --epce64 or --epcs?
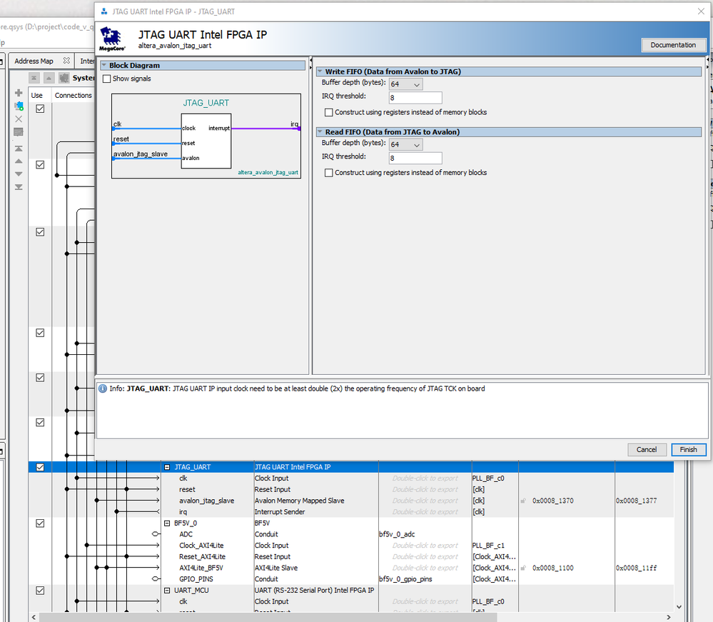
2) If I follow your link to program jic file, I don't need to generate ROM in Platform Designer, right? I should remove the ROM in the design in the following picture, right?
After I remove ROM in my design, I add "Serial Flash Controller Intel FPGA IP".
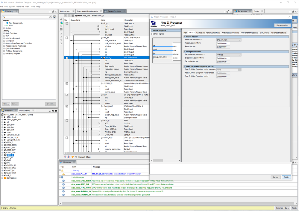
I set NIOS II reset vector memory in the following picture.
"Serial Flash Controller Intel FPGA IP " is connected to NIOS II shown in the following picture.
3) when I run sof2flash command, I encountered the issue:
May 28, 2025 2:53:38 PM - (FINE) sof2flash: Starting
foo:10A10CL120YF484I7GMay 28, 2025 2:53:38 PM - (SEVERE) sof2flash: Unrecognized device family in SOF.
The sof2flash utility takes an FPGA configuration file in SOF format and
translates it to a FLASH file that can be programmed into the flash
memory connected to an Altera FPGA.
The device model I am using is: Cyclone 10 LP 10CL120YF484.
4) I follow the steps blow :
quartus_cpf -c --device=EPCS64 -o auto_create_rpd=on -o rpd_little_endian=on NIOS_BF5V.sof NIOS_ONLY_sof.pof
nios2-elf-objcopy -I binary -O srec --srec-forceS3 --srec-len 32 NIOS_ONLY_sof_auto.rpd NIOS_ONLY_sof.flash
nios2-elf-objcopy -I srec -O ihex NIOS_ONLY_sof.flash hwimage.hex
elf2flash --input=BF5V_C.elf --output=swimage.flash --epcs --after=NIOS_ONLY_sof.flash --verbose
nios2-elf-objcopy -I srec -O ihex swimage.flash swimage.hex
I can generate the hex file. however, when I do Eclipse-->Run-->Run Configurations and Run, Eclipse report the following error.