Forum Discussion

BrianM's avatar
BrianM
Icon for Occasional Contributor rankOccasional Contributor
4 years ago

qmegawiz generated SRAM simulation model broken

I've tried 21.1 and 21.1.1, the results are the same.

Here is the pertinent data from the generated variation file:

module psu_mgmt_sram (
clock,
data,
rdaddress,
wraddress,
wren,
q);

input clock;
input [31:0] data;
input [5:0] rdaddress;
input [5:0] wraddress;
input wren;
output [31:0] q;
`ifndef ALTERA_RESERVED_QIS
// synopsys translate_off
`endif
tri1 clock;
tri0 wren;
`ifndef ALTERA_RESERVED_QIS
// synopsys translate_on
`endif

wire [31:0] sub_wire0;
wire [31:0] q = sub_wire0[31:0];

altsyncram altsyncram_component (
.address_a (wraddress),
.address_b (rdaddress),
.clock0 (clock),
.data_a (data),
.wren_a (wren),
.q_b (sub_wire0),
.aclr0 (1'b0),
.aclr1 (1'b0),
.addressstall_a (1'b0),
.addressstall_b (1'b0),
.byteena_a (1'b1),
.byteena_b (1'b1),
.clock1 (1'b1),
.clocken0 (1'b1),
.clocken1 (1'b1),
.clocken2 (1'b1),
.clocken3 (1'b1),
.data_b ({32{1'b1}}),
.eccstatus (),
.q_a (),
.rden_a (1'b1),
.rden_b (1'b1),
.wren_b (1'b0));
defparam
altsyncram_component.address_aclr_b = "NONE",
altsyncram_component.address_reg_b = "CLOCK0",
altsyncram_component.clock_enable_input_a = "BYPASS",
altsyncram_component.clock_enable_input_b = "BYPASS",
altsyncram_component.clock_enable_output_b = "BYPASS",
altsyncram_component.intended_device_family = "Cyclone V",
altsyncram_component.lpm_type = "altsyncram",
altsyncram_component.numwords_a = 64,
altsyncram_component.numwords_b = 64,
altsyncram_component.operation_mode = "DUAL_PORT",
altsyncram_component.outdata_aclr_b = "NONE",
altsyncram_component.outdata_reg_b = "CLOCK0",
altsyncram_component.power_up_uninitialized = "TRUE",
altsyncram_component.ram_block_type = "M10K",
altsyncram_component.read_during_write_mode_mixed_ports = "OLD_DATA",
altsyncram_component.widthad_a = 6,
altsyncram_component.widthad_b = 6,
altsyncram_component.width_a = 32,
altsyncram_component.width_b = 32,
altsyncram_component.width_byteena_a = 1;


endmodule

I have tried multiple configurations, with and without byte enables. I haven't tried them all because ideally byte enables work the best for me. Although I will try a byte interface on the write path and 32 bit on the read path next.

When I use Platform Designer to generate a simulation model, there is one big difference that I can see in Questa.

The signal mentioned in the variation file, "subwire0" is missing from the module top level.

In the rams that are working that signal shows the read data.

I can't see into the firm macro with Questa.

It looks to me like qmegawiz / Platform Designer are having problems with Cyclone V SRAM.

I'll keep searching for a work around, but I would like someone to try to reproduce this.

Thanks much for your support.

9 Replies

  • sstrell's avatar
    sstrell
    Icon for Super Contributor rankSuper Contributor

    It looks like q is the top-level signal. Why are you looking at sub_wire0? And q_b is the output from the block RAM itself.

    • BrianM's avatar
      BrianM
      Icon for Occasional Contributor rankOccasional Contributor

      Thanks for the quick reply.

      The q output is always 32'hzzzzzzzz

      I can see the writes to the RAM happening, but readback always produces zzzzzzzz.

      I noticed that sub_wire0 exists in the RAM model that works that was created a long time ago for the original FPGA. But for the new RAM model, there is no sub_wire0.

  • ShengN_altera's avatar
    ShengN_altera
    Icon for Super Contributor rankSuper Contributor

    Hi,

    Tested the code posted with a testbench. I'm able to see the signal sub_wire0 in Questa check image attached.

    May be can try go to sim tab -> right-click -> Add to -> Wave -> All items in region and below

    Thanks,

    Best regards,

    Sheng

    p/s: If any answer from the community or Intel Support are helpful, please feel free to give best answer or rate 4/5 survey.

    • BrianM's avatar
      BrianM
      Icon for Occasional Contributor rankOccasional Contributor

      Thanks much.

      I can't actually see sub_wire0 in the objects windows when I select any of the RAMs that I've attempted to create recently. But it does exist in the old RAMs that were made a while ago.

      The odd thing is, I changed a sea of registers to SRAM a few weeks ago to see if it would save much space in the design and it did not and it failed to meet timing. The RAM that I created for that worked fine, no issues, but I went back to the registers so I wouldn't have to re-pipeline the design to add an output register to the SRAM.

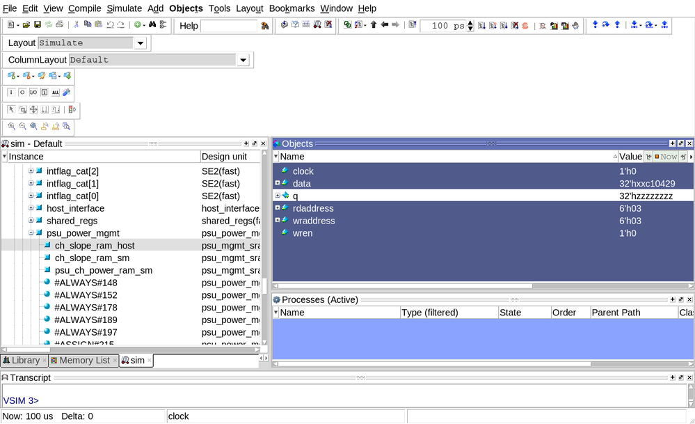
      Here is a picture of questa showing the missing wire:

      sub_wire0 is missing

      This morning I tried removing the entire simulation folder to force Platform Designer to do a complete rebuild and it didn't help.

      I know I've done something foolish. I just can't figure out what it is.

  • ShengN_altera's avatar
    ShengN_altera
    Icon for Super Contributor rankSuper Contributor

    Hi,


    You probably wouldn't find the signal sub_wire0 in sim tab because the signal sub_wire0 is just a wire.

    You'll only see it after right-click -> Add to -> Wave -> All items in region and below


    Thanks,

    Best regards,

    Sheng

    p/s: If any answer from the community or Intel Support are helpful, please feel free to give best answer or rate 4/5 survey.


    • BrianM's avatar
      BrianM
      Icon for Occasional Contributor rankOccasional Contributor

      I used menu item Add -> Wave -> All Items in region and below and sub_wire0 is not present.

      There is clearly some issue with generation of the simulation model, but I can't figure out what it is.

      I've tried forcing different kind of SRAM (MRAM, M10K, etc). I've tried changing the bus size.

      I've even copied working ram .v and .qip files to these file names, leaving them untouched and it doesn't generate working simulation models.

      In the waveform, I can see the write strobe, address and data attempting writes, but the readback always returns as 32'hzzzzzzzz.

      I'm not sure what is going wrong.

  • ShengN_altera's avatar
    ShengN_altera
    Icon for Super Contributor rankSuper Contributor

    Hi,


    Yes, the true dual port ram is inferred. Can check from:

    Compilation Report -> Analysis & Synthesis -> RAM Summary

    Compilation Report -> Fitter -> Resource Section -> RAM Summary


    Thanks,

    Best Regards,

    Sheng