Forum Discussion

Geats_X's avatar
Geats_X
Icon for New Contributor rankNew Contributor
2 years ago

example design of AXI Streaming Intel FPGA IP for PCI Express can't pass analyze in quartus

Hi,

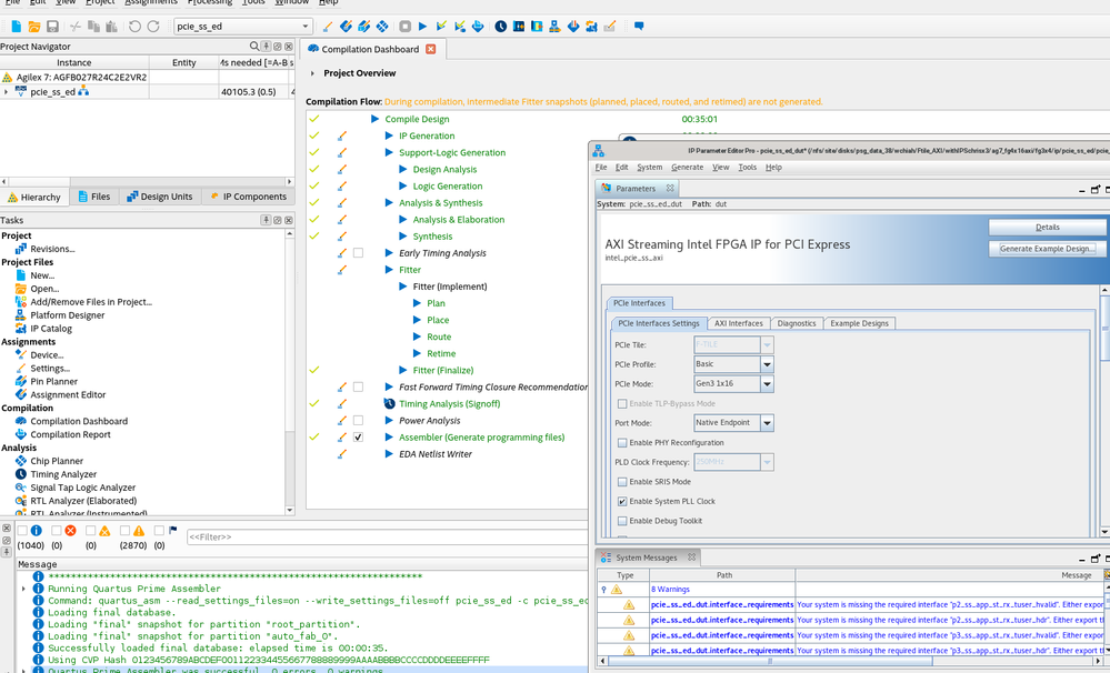
I am generating an Agilex7 example design with gen3 1x4 for AXI Streaming Intel FPGA IP for PCI Express. But every time in quartus prime pro 24.2, there is an error when compiling to analysis & synthesis:

Error(21978): The INCLK port on clock divide dut|dut|EP_PFTILE_WRAPPER.gen_pciess_p2_p3.u_pciess_p3|u_pciess|gen_sub.u_hipif|u_pciess_clock_divider|clkdiv_inst is connected to a constant. It must be driven by a real signal.

But this module is encrypted, so I can't know which clock is not connected.

Can someone tell me where I have set up the problem or if there are any other reasons?

Here is my setting parameter:

10 Replies

  • Wincent_Altera's avatar
    Wincent_Altera
    Icon for Regular Contributor rankRegular Contributor

    Hi,


    May I know which device you are using ?

    Could you please provide me your device OPN number ?


    Regards,

    Wincent


  • Wincent_Altera's avatar
    Wincent_Altera
    Icon for Regular Contributor rankRegular Contributor

    Hi ,

    I try to run the example design in Gen 3 1x4, I am getting similar error as you.
    BUT, this issue is not observed in Gen3 1x16.


    There should be an error when generating/compile if it is not a supported ED.
    If referring to AXI Streaming Intel® FPGA IP for PCI Express* User Guide under 3.4. About the AXI Streaming Intel® FPGA IP for PCI Express Design Examples

    Obviously, Gen 3 1x4 is not in the option, hence the compilation fail is expected.
    If your project requirement is not strict to gen3 1x4, I suggest you to consider other available option.

    Hope that answered your question, let me know if there is any further clarification is needed.

    Regards,

    Wincent_Altera

    p/s: If any answer from the community or Altera Support is helpful, please feel free to give the best answer or rate 9/10 survey.