Forum Discussion

NM8's avatar
NM8
Icon for New Contributor rankNew Contributor
7 years ago

Error (215039): Power Analyzer (quartus_pow) cannot be run. When will be fixed ?

Hello,

We are getting a error with Max10 FPGA design in which we are compiling the same with Quartus Prime Standard 18.1 version.

Below is the error:

Error (215039): Power Analyzer (quartus_pow) cannot be run. It requires a successful run of the Assembler. The Assembler (quartus_asm) failed or was not run.

As per the link https://www.intel.com/content/www/us/en/programmable/support/support-resources/knowledge-base/solutions/fb205469.html

we see that its been long and its in 14.0.

When this issue be fixed?

Also, Can anyone please help me with how to disable the default ON for the Power analyzer. We tried the way it was told in the link, we are able to change and save; but the .qpf is getting updated from the Quartus again during compilation.

Please let me know ASAP.

Thanks & Regards,

Nanjunda M

4 Replies

  • sstrell's avatar
    sstrell
    Icon for Super Contributor rankSuper Contributor

    The only thing I can think of that would force the Power Analyzer to always run would be if you set power-driven synthesis or fitting to Extra Effort, but I just tried that in the Pro edition and it did not gray out the option of always running the Power Analyzer during compilation (just tried in Standard edition and couldn't reproduce this issue there either). Very weird.

    Can you try creating a brand new Quartus project, bring your design files in, and see if the same thing is happening?

  • AnandRaj_S_Intel's avatar
    AnandRaj_S_Intel
    Icon for Regular Contributor rankRegular Contributor

    Hi,

    I have checked with Quartus 17.0 STD and 18.1 STD run power Analyzer during compilation option is NOT Grayed Out.

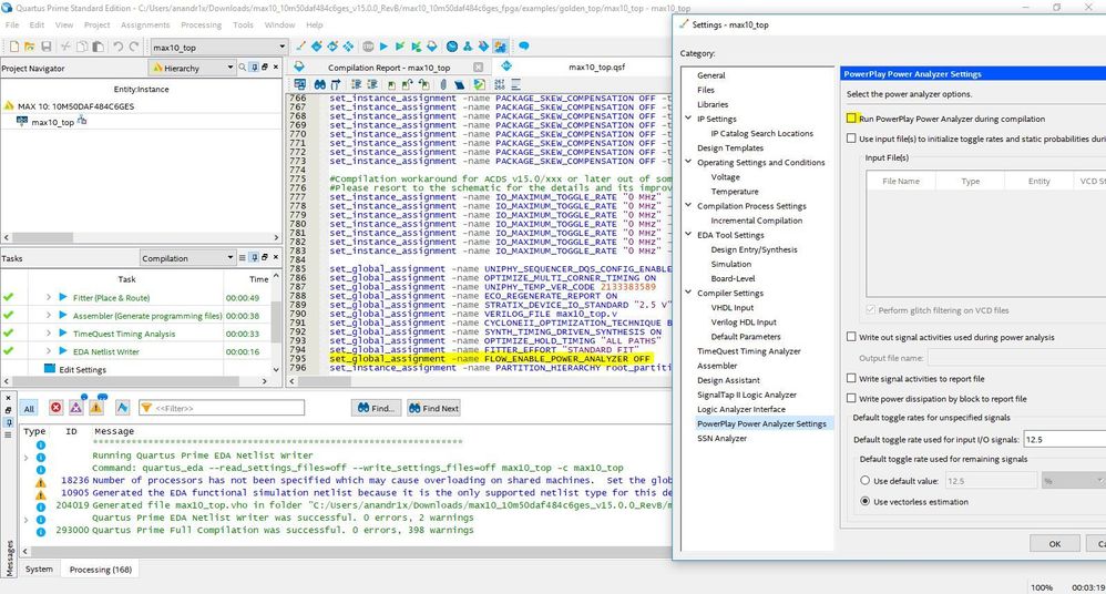
    Can you delete db and incremental_db folder and add set_global_assignment -name FLOW_ENABLE_POWER_ANALYZER OFF line in your .qsf file and try.

    Try by creating new project.

    If possible can you share your design let me try from my side.

    Regards

    Anand

    • NM8's avatar
      NM8
      Icon for New Contributor rankNew Contributor

      Hi Anand,

      Thanks for the inputs.

      I tried after deleting db and incremental db, I see it still grayed and giving the same error after compilation.

      Would it be an issue with My licence ?

      As I'm trying to compile it with 30day free licence available in the tool.

      Please find the attached design archive.

      Thanks & Regards,

      Nanjunda

      • AnandRaj_S_Intel's avatar
        AnandRaj_S_Intel
        Icon for Regular Contributor rankRegular Contributor

        Hi Najunda,

        Would it be an issue with My licence ?

        No.

        By checking i found that

        1. In MAX 10 SA/SC family device the run power Analyzer during compilation option is Grayed Out (meaning always enabled).
        2. And also i can compile the project successfully using Quartus STD 17.0,17.1 &18.1.

        Regards

        Anand