Forum Discussion

ZhiqiangLiang's avatar
ZhiqiangLiang
Icon for Occasional Contributor rankOccasional Contributor
10 months ago

Issue of converting Avalon to AXI4Lite

Hi,

In the past a few days, I have been debugging the system in Cyclone 10 LP 10CL120YF484.

I did the following steps:

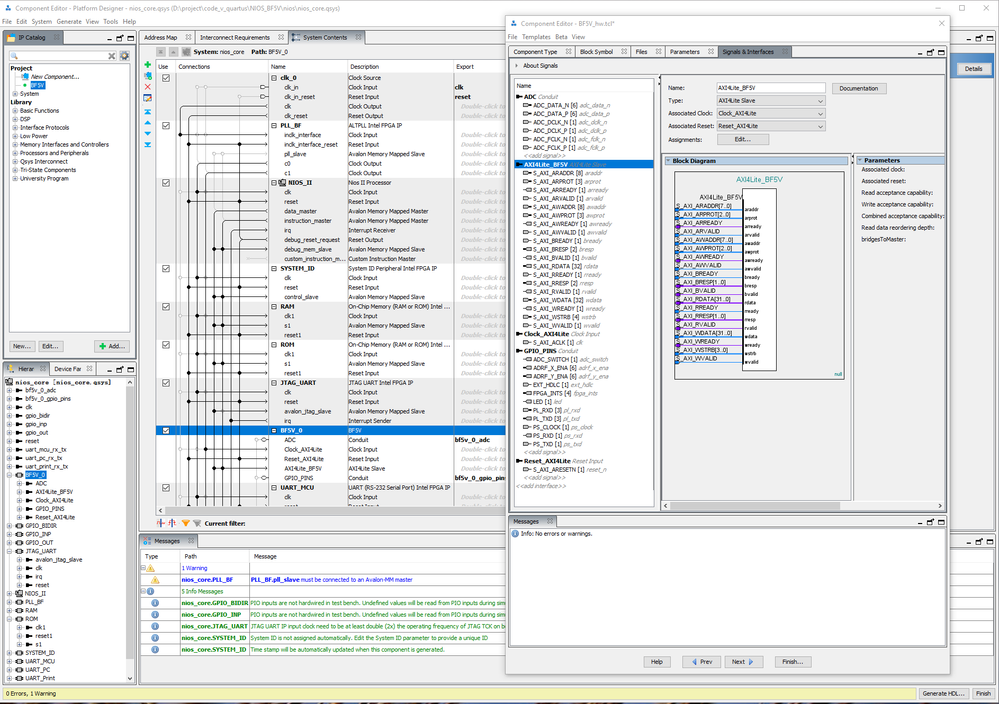
1) In Platform Designer, I create a new IP whose name BF5V whose interface is AXI4Lite. Please see the following picture.

2) I convert Avalon to AXI4Lite. please see the picture below.

3) in C code, I try to control ADC and etc, and I can control them successfully. however, If I use the following C code to write Avalon bus, the data in S_AXI_AWDATA is not as expected. For example, I write 0x55AA, 0x33, 0x0001, 0x4000 to the bus, but the data on S_AXI_AWDATA is 0x55AA, 0x33, 0x4000. The data 0x0001 is missing.

in addition, the AXI4 Lite interface in my IP has been previously used in our project successfully.

Is there any doc about how to convert Avalon to AXI4Lite?

6 Replies