Forum Discussion

UserID4331231's avatar
UserID4331231
Icon for Occasional Contributor rankOccasional Contributor
6 months ago

Error: dut.p0_hip_status has no associated reset.

 

Hello Altera 

I am using Quartus Prime Pro 25.1.0 build 129 03/26/2025  SC Pro Edition.

In my Agiliex 7 Design project, I have  Intel R-Tile MCDMA for PCI Express intel_pcie_rtile_mcdma Version 5.3.1 Ip instantiated as "dut". in parameters settings I have enabled to have hip status interface.  https://www.intel.com/content/www/us/en/docs/programmable/683821/25-1-1/hard-ip-status-interface.html 

this interface is connected to a custom design QCP file. The QCP uses "app_clk"  and "app_nreset_status" from dut ip as its clk and reset inputs. They go through clock bridge and reset bridge. Clock and reset outputs from these bridges are used internally in custom logic code. 

In platform designer as I connect "dut.p0_hip_status" and "custom_module.pcie_ep_hip_status_in" ports, I get an error as following 

"Error: pcie_ed: Interfaces custom_module.pcie_ep_hip_status_in and dut.p0_hip_status must have matching associated resets, but dut.p0_hip_status has no associated reset."

This Error does not make sense to me, as dut`s hip status interface and my qcp`s status interface ports shows correct clock and reset association in component instantiation tab; and my custom design uses same clock and reset to its clock and reset bridge inputs. 

can you please help me to understand what is this error about and how do i resolve it?

7 Replies

  • VenT_Altera's avatar
    VenT_Altera
    Icon for Frequent Contributor rankFrequent Contributor

    Hi UserID4331231,

     

    Thank you for your question. I will go through your enquiry and get back to you soon.  

     

    Thanks.

    Best Regards,

    Ven 

  • VenT_Altera's avatar
    VenT_Altera
    Icon for Frequent Contributor rankFrequent Contributor

    Hi UserID4331231,

     

    Could you please share the screenshots of Platform Designer to show the connections? 
    What are the custom design QCP, MCDMA settings, User Mode, and Interface Type?

     

    Thanks.

    Best Regards,

    Ven 

    • UserID4331231's avatar
      UserID4331231
      Icon for Occasional Contributor rankOccasional Contributor


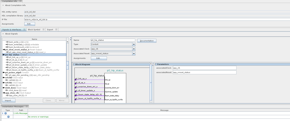
      My QCP intends to read Hip status interface from dut IP to generate internal signals to let the inner logic know about the status of the PCIe endpoint. I cant share much details as its company IP. 

      both hip ports are conduit. 

      MCDMA settings - usermode Data Movers Only and Interface type AVMM. 

      attaching some screenshots

       

      • VenT_Altera's avatar
        VenT_Altera
        Icon for Frequent Contributor rankFrequent Contributor

        Hi UserID4331231,

         

        Thank you for attaching the PD connections screenshots.

         

        For debugging purposes, could you export both interfaces from Platform Designer and make the connections at the RTL level? Please ensure that both interfaces have matching signal roles and widths, and check if this connection passes Quartus compilation.

         

        Additionally, according to the Quartus Platform Designer User Guide: https://www.intel.com/content/www/us/en/docs/programmable/683609/25-1-1/conduits.html 

        To connect two conduit interfaces inside Platform Designer, the following conditions must be met:

        • The interfaces must match exactly with the same signal roles and widths.
        • The interfaces must be the opposite directions.
        • Clocked conduit connections must have matching associatedClocks on each of their endpoint interfaces.

        Thanks.
        Best Regards,
        Ven