Forum Discussion
12 Replies
- JohnT_Altera
Regular Contributor
Hi,
May I know if you are also seeing the same issue when you are using Quartus Programmer GUI? May I know how do you generate the JIC file?
- BVola
New Contributor
- JohnT_Altera
Regular Contributor
Hi,
Could you try using "quartus_pgm.exe -c Usb-Blasterii -m jtag -o pvbi;arrinx.jic"?
- BVola
New Contributor
I guess I wasn't clear. I CAN program the device from the command line. I CANNOT program it from the GUI.
- JohnT_Altera
Regular Contributor
Hi,
May I know if you select programming the FPGA and the Flash at the same time? Could you share the screenshot of the Quartus Programmer GUI?
- BVola
New Contributor
- JohnT_Altera
Regular Contributor
Hi,
From the screenshot, I am not observing both being selected. Could you confirm if both is selected and you are observing the same error message?
- BVola
New Contributor
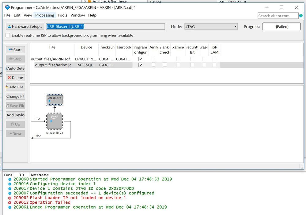
Which way SHOULD it be done? Programming both the FPGA AND the flash? Why would that even matter? I don't download anything to the FPGA when I use the command line, and that works.
The way I understand it, when you program the JIC file, the programmer downloads a flash loader to the FPGA which handles the interface to the flash. Here's a screen shot.
- JohnT_Altera
Regular Contributor
Hi,
When you include programming both FPGA and flash then it will start to load Flash Loader into FPGA before programming the flash. without this you will observed that the Flash loader IP is not loaded.
May I know if you are able to reduce the TCK clock frequency to 6Mhz? May I know which Quartus version are you using?
- BVola
New Contributor
According to the Intel website, you can't change the clock frequency. Besides, I've already established that it programs ok from the command line.