Forum Discussion

APPU_appu's avatar
APPU_appu
Icon for Occasional Contributor rankOccasional Contributor
5 years ago

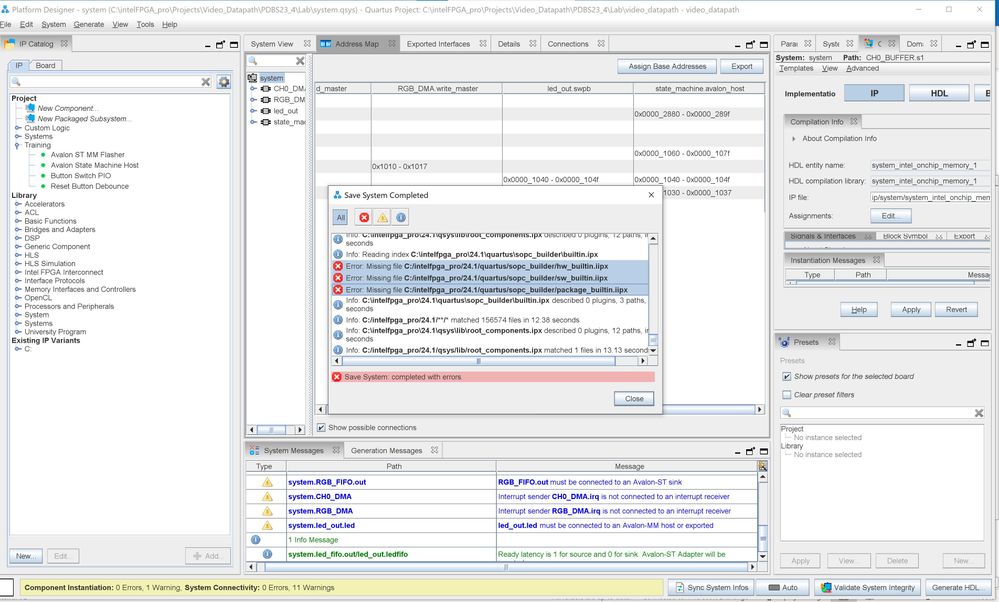
missing .ipx file in 18.1 quartus

@JohnT_Intel

Error: Missing file C:/intelfpga_pro/18.1/nios2eds/hw_library.iipx
Error: Missing file C:/intelfpga_pro/18.1/nios2eds/sw_library.iipx
Error: Missing file C:/intelfpga_pro/18.1/quartus/sopc_builder/hw_builtin.iipx
Error: Missing file C:/intelfpga_pro/18.1/quartus/sopc_builder/sw_builtin.iipx

5 Replies

  • SyafieqS's avatar
    SyafieqS
    Icon for Super Contributor rankSuper Contributor

    Hi Ashwi,


    More information needed here on how did you encounter such error?


    • APPU_appu's avatar
      APPU_appu
      Icon for Occasional Contributor rankOccasional Contributor

      Hi @SyafieqS

      when i will try generate ip/ try to open the platform designer that time error will come

  • SyafieqS's avatar
    SyafieqS
    Icon for Super Contributor rankSuper Contributor

    Hi Ashwi,


    Verify the .ipx file is there in the directory and try to check you environment variable if they are added for both quartus and nios2eds.


      • Meisam's avatar
        Meisam
        Icon for New Contributor rankNew Contributor

        May I ask if this problem has been resolved for you? I encountered the same issue while working with Platform Designer.