Forum Discussion

Adams_Hu's avatar
Adams_Hu
Icon for New Contributor rankNew Contributor
11 months ago

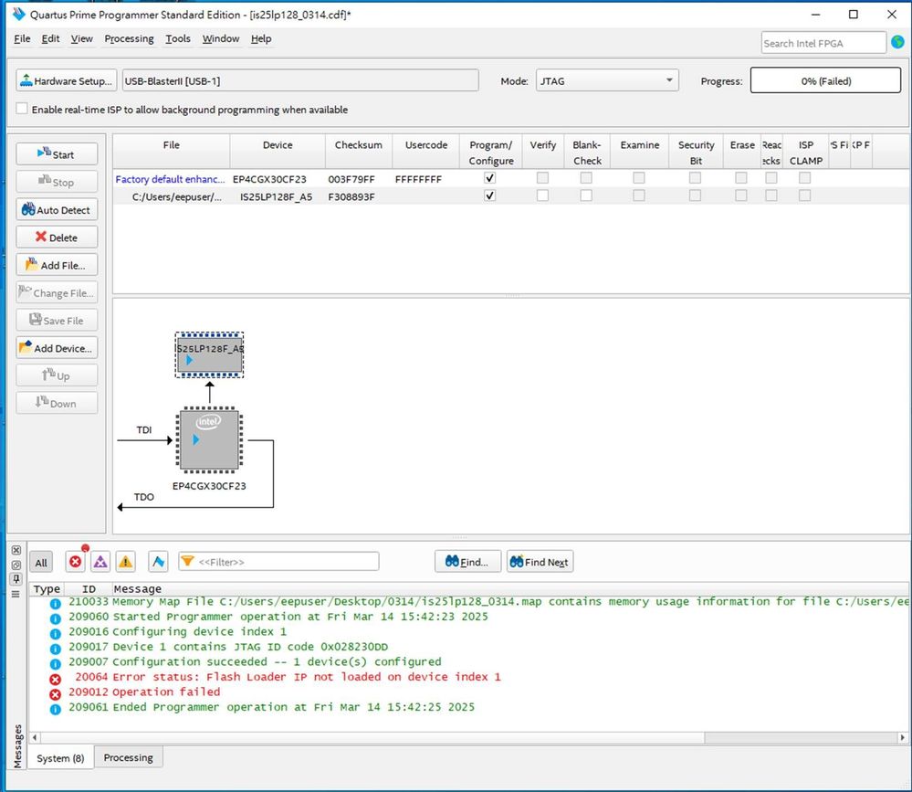
Flash Loader IP missing on Cyclone IV GX?

Hola

Generating a JIC with EPCGX30CF32 to program a serial flash by Convert Programming files. However Quartus shows no Flash Loader IP after first device programmed. Could you upload a proper flash loader image for EP4CGX30F32?

Flash Loader IP not loaded on device index1

15 Replies

  • FvM's avatar
    FvM
    Icon for Super Contributor rankSuper Contributor

    Hi,
    it's not necessarily a defective SFL image. Can be also a JTAG problem or unexpected reconfig happening at the target system.

    You didn't report the used Quartus version. I would try to load sfl_enhanced_ep4cgx30cf23.sof and alternatively sfl_ep4cgx30cf23.sof manually and try flash action with disabled sfl programming.

    Regards
    Frank

    • Adams_Hu's avatar
      Adams_Hu
      Icon for New Contributor rankNew Contributor

      Hi Frank

      I could download sof via JTAG into FPGA without any issue. Try to convert JIC with flash loader by both Quartus standard version 18.1.1 & 23.1.1 and get the same error.

  • Adams_Hu's avatar
    Adams_Hu
    Icon for New Contributor rankNew Contributor

    Hi Frank

    No issue to download generic SOF into Cyclone IV GX FPGA.

    • Adams_Hu's avatar
      Adams_Hu
      Icon for New Contributor rankNew Contributor

      Hi Fakhrul

      It is still a problem to download JIC via default Flash Loader IP.

      • BXia's avatar
        BXia
        Icon for Occasional Contributor rankOccasional Contributor

        Try to generate and download .pof instead of .jic

    • Adams_Hu's avatar
      Adams_Hu
      Icon for New Contributor rankNew Contributor

      Hi Fakhrul

      I tried the other USB blaster but it is the same error.

      I also tried to generate JIC file as the thread and it is the same error.

  • FakhrulA_altera's avatar
    FakhrulA_altera
    Icon for Regular Contributor rankRegular Contributor

    Hi Adams_Hu,


    May I know have you ever tried with the latest ver. 24.1?


    Regards,

    Fakhrul


    • Adams_Hu's avatar
      Adams_Hu
      Icon for New Contributor rankNew Contributor

      Hi Fakhrul

      It is the same error message by version 24.1

  • FakhrulA_altera's avatar
    FakhrulA_altera
    Icon for Regular Contributor rankRegular Contributor

    Hi Adams_Hu,


    As we haven't received a response to our previous notification, this thread will be transitioned to community support. We hope all your concerns have been addressed. If you have any new questions, please feel free to open a new thread to receive support from Intel experts. Otherwise, community users will continue to assist you here. Thank you.