Forum Discussion

RFett's avatar
RFett
Icon for New Contributor rankNew Contributor
5 years ago

Error on attempt to download sof and jic file to Cyclon 10GX dev. board using JTAG. How to proper setup to get jic file programmed to EPCQL1024?

Using the C10 CVP sample project I added the Serial Flash Loader IP to the design into the top_hw.v.

I setup the jtag chain for the Cyclon 10 GX Dev. Kit, download the 10 design (sof) -> ok and download of the jic file starts -> error Flash Loader IP not loaded on device 3. AS is enabled (S1.x default). Unlike with other designs detecting of the jtag chain does not show the epcql1024. The cyclon 10 design is loaded with the right jtag usercode, as a try.

11 Replies

  • JohnT_Altera's avatar
    JohnT_Altera
    Icon for Regular Contributor rankRegular Contributor

    Hi,

    I think your own design does not have the SFL design which is needed to program the flash. When you attach the jic file to the Cyclone 10 GX, you shouldn't modify the file but use the factory default program to program into the FPGA so that the SFL is loaded.

  • RFett's avatar
    RFett
    Icon for New Contributor rankNew Contributor

    Hi John

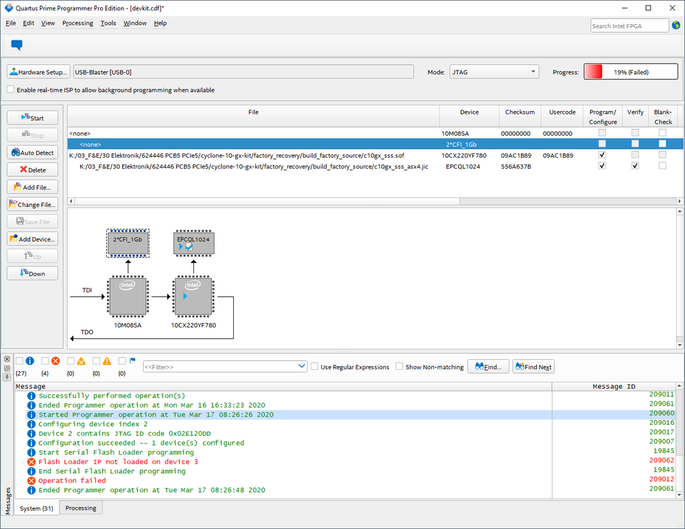
    Thank you for your prompt answer. I tried to download as proposed and I am afraid it did not work. See screenshot below. A very worring thing is the readme file in the factory_recovery folder, containing the following sentence: "Note: .jic file cannot be programmed via Quartus Prime Programmer at this moment, will be fixed later in v18.0 or later build." Is this working indeed now?

  • JohnT_Altera's avatar
    JohnT_Altera
    Icon for Regular Contributor rankRegular Contributor

    Hi,

    I observed that you are still not programming the SFL image into the Cyclone 10 GX device. Below is the screenshot that you should observed.

  • RFett's avatar
    RFett
    Icon for New Contributor rankNew Contributor

    Hello John

    I seem to miss something. Obviously I took the c10gx_sss.sof file found in the build_factory_source folder. What you are telling me is this is not the right image to take? How to choose the "right" design to do so?

    Thank you!

    Roland

  • RFett's avatar
    RFett
    Icon for New Contributor rankNew Contributor

    Hello John

    Thanks a lot, I appreciate your help! Due to Corvi 19 restrictions I can not try today.

    Best regards

    Roland

    • APPU_appu's avatar
      APPU_appu
      Icon for Occasional Contributor rankOccasional Contributor

      @RFett

      Hii, may i how you created .hex file for that .jic file. And for EPCQL1024 flash how you assigned memory for .sof and .hex while creating the .jic file

  • JohnT_Altera's avatar
    JohnT_Altera
    Icon for Regular Contributor rankRegular Contributor

    Sure. Will wait for you update again once you are able to test it.

  • RFett's avatar
    RFett
    Icon for New Contributor rankNew Contributor

    Hello John

    I was able to download the jic to the device. Thank you for this.

    Correct me if I am wrong: if I includ the flash loader ip into my design, after power up the programmer should recognize the epcql1024 when scanning the chain?

    Thank you!

    Roland

  • JohnT_Altera's avatar
    JohnT_Altera
    Icon for Regular Contributor rankRegular Contributor

    Hi,

    Yes, if you have Serial Flash Loader IP in your design then the programmer should be able to recognize it after power up.