Forum Discussion

Anu_Jayan's avatar
Anu_Jayan
Icon for New Contributor rankNew Contributor
3 years ago

CFI flash not detecting

Hello,

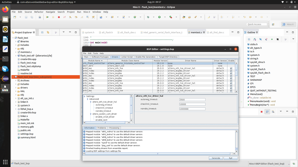
I am working on custom board of Cyclone 10 GX FPGA. I need to test the cfi flash memory & need to have "avalon cfi flash driver" selected in the Driver Name instead of none, as seen in bsp editor. How do I add that. Can anyone suggest a solution. Thanks in advance.

bsp editor tab

Regards

Anu Jayan

9 Replies

  • aikeu's avatar
    aikeu
    Icon for Regular Contributor rankRegular Contributor

    Hi Anu_Jayan,


    May I know you are referring to which document to run your niosII design and what quartus version which you are using?


    Thanks.

    Regards,

    Aik Eu


  • aikeu's avatar
    aikeu
    Icon for Regular Contributor rankRegular Contributor

    Hi Anu_Jayan,


    Any follow up from previuos comment?


    Thanks.

    Regards,

    Aik Eu


    • Anu_Jayan's avatar
      Anu_Jayan
      Icon for New Contributor rankNew Contributor

      Hi Aik Eu,

      I am using Quartus version 20.4. I have loaded the FPGA files based on the instructions from the person who generated the file for Cyclone 10 GX board. He is using Quartus version 22.4 in Windows system. And he is able to detect the CFI flash driver into the Project_bsp--> Drivers, in Eclipse.

      Regards,

      Anu Jayan

  • aikeu's avatar
    aikeu
    Icon for Regular Contributor rankRegular Contributor

    Hi Anu_Jayan,


    Is it possible to provide the design file for me to reproduce the issue?


    Thanks.

    Regards,

    Aik Eu


    • Anu_Jayan's avatar
      Anu_Jayan
      Icon for New Contributor rankNew Contributor

      Hi Aik Eu,

      Can you share me your email, so that I can share the design files.

      Regards,

      Anu Jayan

  • aikeu's avatar
    aikeu
    Icon for Regular Contributor rankRegular Contributor

    Hi Anu_Jayan,


    From your email, I think the path issue is related to the problem of the folder structure of the project. I have try to include the file(.sopcinfo) to open a hello world project in eclipse but got errors. I think will need to create the project with quartus then generate the .sof and sopcinfo only open eclipse to have a correct folder structure in order to have correct path reference.


    Thanks.

    Regards,

    Aik Eu


  • aikeu's avatar
    aikeu
    Icon for Regular Contributor rankRegular Contributor

    Hi Anu_Jayan,


    I am closing this thread for now. Do consider re-open a new thread if there is further follow up.


    Thanks.

    Regards,

    Aik Eu