Forum Discussion

Ranjith21's avatar
Ranjith21
Icon for Occasional Contributor rankOccasional Contributor
2 years ago

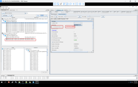
Quartus 23.3 transceiver toolkit warning - "Soft CSR not available"

Hi, I have a transceiver design made using Quartus 23.3 Superlite IV When I open the toolkit in Quartus, 1) I see a "Soft CSR not available" message. 2) Also the Rx Reset FGT PMA option is gre...