Forum Discussion
Hello Aquid
Thank you for your support.
The attached .qar file is that you can see my concern.
If you have further more need, please let me know.
Best Regards,
MAC_Yossi
Hello Aquid
When I checked with version 25.3, the error disappeared as shown attached.
From this, can I ignore the error displayed in PTC of version 25.1 and use it?
At this moment, it is necessary to develop with v25.1 to match the version of IP made by 3rd Party.
- AqidAyman_Altera4 months ago
Regular Contributor
Hello MAC_Yossi,
I can reproduce the same findings from my side using your .qar.
Let me investigate this further, and thank you for bringing this to our attention.
As for the result you obtained in the 25.3 version, since the error has disappeared, we can assume it shows no problem, maybe just wrong reporting in the previous version. I am checking on this.
Can you confirm you are getting the same power calculated in both 25.1 and 25.3 versions?
Regards,
Aqid- MAC_Yossi4 months ago
New Contributor
Hello Aqid
Can you confirm you are getting the same power calculated in both 25.1 and 25.3 versions?
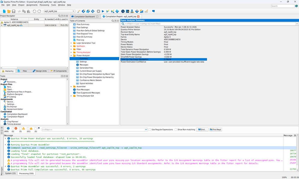
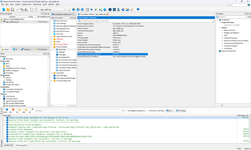
As the result, it is not same power 25.1 and 25.3 because the difference is 0.002 W in Dynamic Power Dissipation as shown below.
v25.1) Compilation Report > Power Analyzer > Summary
Total On-chip Power Dissipation = 0.747 W
v25.3) Compilation Report > Power Analyzer > Summary
Total On-chip Power Dissipation = 0.749 W
Also on PTC, there is little bit different power between both version as shown below. The setting is default.
PLL IP was updated when changing from v25.1 to v25.3.
v25.1) Total Power = 0.732
v25.3) Total Power = 0.730
Best Regards,
MAC_Yossi
- AqidAyman_Altera4 months ago
Regular Contributor
Hello MAC_Yossi,
I have checked internally and found out that this is an expected issue reported in PLL utilization reporting in 25.1 version.
SInce the error message does not affect the power reported in this scenario, then it can be ignored.
And yes, you can assume power reported in 25.3 is correct.
Regards,
Aqid