Forum Discussion

euem789's avatar
euem789
Icon for New Contributor rankNew Contributor
5 years ago
Solved

file io with NIOS II

Hi all

I wrote a code to read the text file

for implementing in FPGA board (DE1-SOC) with NIOS II ,

but when I build the project, the elf file wasn't generated.

here's my code

--------------------------------------------------------------------------------------------

#include <stdio.h>

int main()
{
  int num;
  int ret;

  FILE * fp;
  fp=fopen("C:\\users\\HW\\Desktop\\test_num.txt","r");

  ret=fscanf(fp,"%d",&num);

  printf("number is %d \n",num+ret);

  fclose(fp);
  return 0;
}

------------------------------------------------------------------------------------------------------------

1. if there is a problem, Could somebody tell me what's wrong with it??

(with detail , I'll be really appreciated)

++ 2. I heard that there are many ways to transfer data from host PC to FPGA board,

like UARR

I'm a newbie with FPGA,

so I DESPERATELY need some help......

  • Hi, Dong Wook


    You are right.


    However, there is another way, ie using a character-mode device like UART.


    Below example is to write characters to a UART called uart1. You can find the device name (/dev/uart1) in the system.h

    #include <stdio.h>

    #include <string.h>


    int main (void)

    {

    char* msg = "hello world";

    FILE* fp;

    fp = fopen ("/dev/uart1", "w");

    if (fp!=NULL) { fprintf(fp, "%s",msg); fclose (fp);}

    return 0;

    }


    Thanks.


    Eric










14 Replies

    • euem789's avatar
      euem789
      Icon for New Contributor rankNew Contributor

      Appreciate for your reply Eric!

      When I compiled , it said there was only an error with making elf file and others were fine.

      Anyway, I solved the problem with elf file by increasing the amount of On-chip-memory.

      but this time I faced another problem.... (reading file)

      compile is enable and also able to run with hardware,

      but the result is not what I wanted. ( with file path in eclipse I guess)

      here's the code and also the console picture with it

      #include <stdio.h>
      
      int main()
      {
         int num;
         FILE *fptr;
      
         if ((fptr = fopen("C:\\test_num.txt","r")) == NULL){
             printf("Error! opening file");
             return 0;
         }
      
         fscanf(fptr,"%d", &num);
      
         printf("Value of n=%d", num);
         fclose(fptr);
      
         return 0;
      }
      

      I'm wondering what's wrong this time, and also am I doing right...

      thanks for reading

  • EricMunYew_C_Intel's avatar
    EricMunYew_C_Intel
    Icon for Frequent Contributor rankFrequent Contributor

    Hi, Dong Wook


    By the way, may I know you are using UART or JTAG UART ?

    Can you forward your Qsys diagram to me ?


    Thanks.


    Eric


  • EricMunYew_C_Intel's avatar
    EricMunYew_C_Intel
    Icon for Frequent Contributor rankFrequent Contributor

    Hi, Dong Wook


    Can you try to enable the altera_hostfs in your BSP Editor under Software Packages tab (to enable HAL file system) ?


    There is mount point which within the HAL file system. For example, if you name the mount point /mnt/host and the project directory on you host computer is /sofware/project1, in a HAL-based program, the following code opens the file /sofware/project1/datafile.dat.:

    fopen(“/mnt/host/datafile.dat”, “r”);



    Thanks.


    Eric


  • EricMunYew_C_Intel's avatar
    EricMunYew_C_Intel
    Icon for Frequent Contributor rankFrequent Contributor

    Hi, Dong Wook


    In the BSP Editor, under Software Packages, remember to enter /mnt/host in altera_hostfs->hostfs_name.


    Thanks.


    Eric


    • euem789's avatar
      euem789
      Icon for New Contributor rankNew Contributor

      Appreciate for your reply again, Eric

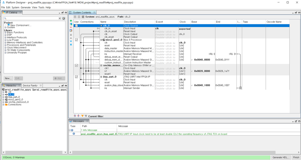
      I'm using JTAG-UART (USB -blaster)

      and here is my Qsys diagram

      Actually my final goal is performing 'edge dectection' with binary or hex file through FPGA board. That's why I was finding a way to read the file.

      BTW, I found there are some ways to read file including the Host-Based-file system you mentioned, and I heard that it is only able to do in debuging mode....

      thanks for reading

  • EricMunYew_C_Intel's avatar
    EricMunYew_C_Intel
    Icon for Frequent Contributor rankFrequent Contributor

    Hi, Dong Wook


    You are right.


    However, there is another way, ie using a character-mode device like UART.


    Below example is to write characters to a UART called uart1. You can find the device name (/dev/uart1) in the system.h

    #include <stdio.h>

    #include <string.h>


    int main (void)

    {

    char* msg = "hello world";

    FILE* fp;

    fp = fopen ("/dev/uart1", "w");

    if (fp!=NULL) { fprintf(fp, "%s",msg); fclose (fp);}

    return 0;

    }


    Thanks.


    Eric










    • euem789's avatar
      euem789
      Icon for New Contributor rankNew Contributor

      Hi, eric

      I didn't solve the problem yet,

      and only knew how to perform generating hex->bmp file // sobel -edge-detect

      through quartus testbench (altera-modelsim using fopen&fclose without NIOS)

      I think I have to study more to ask detail & intuitive question later.

      thanks for every help

  • EricMunYew_C_Intel's avatar
    EricMunYew_C_Intel
    Icon for Frequent Contributor rankFrequent Contributor

    Hi, Dong Wook


    Thanks for your appraisal, and I noted.

    For my recommendation below, you may consider using a HyperTerminal or other tools to transmit character by character from your PC to the target FPGA hardware board. Then you may apply fread() or fscanf() instead in your code to read from your PC to the target FPGA board.


    Please let me know if you have question.

    Yon can proceed to open a new ticket, welcome.


    Again thanks for your appraisal.


    Thanks.


    Eric


  • EricMunYew_C_Intel's avatar
    EricMunYew_C_Intel
    Icon for Frequent Contributor rankFrequent Contributor

    Hi, Dong Wook


    Can we close the case ? you may open a new case for your next inquiry.


    Thanks.


    Eric


    • euem789's avatar
      euem789
      Icon for New Contributor rankNew Contributor

      Hi, eric

      Recently, I'm also new to these kind of community, so I don't know the exact meaning

      'close the case' ...? you're talking about

      can you tell me in more detail..??

  • EricMunYew_C_Intel's avatar
    EricMunYew_C_Intel
    Icon for Frequent Contributor rankFrequent Contributor

    Hi, Dong Wook


    Not a problem. After you opened a case in the community, and after getting a feedback or answer, you may want to close the case if it answered or helped your problem. When you have inquiry again, you can open a new one.


    Thanks.


    Eric


    • euem789's avatar
      euem789
      Icon for New Contributor rankNew Contributor

      Hi Eric

      Yes may

      I think I'm done with this problem.

      thanks