Forum Discussion

VenkateshSathar's avatar
VenkateshSathar
Icon for Occasional Contributor rankOccasional Contributor
6 years ago

using DSPs in the FPGA as ALMs for standard FFT IP

Hi,

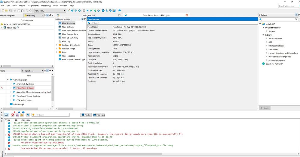
We are using standard FPGA FFT IP for our design given by intel.

we want to use many FFT IPs parallely for that the problem that we are seeing is resources for ALMs required is not suffiecient with the fpga availability.

It has sufficient amount of dsp available in the fpga.

So, is there any way for that fft ip to consume some of the DSPs in the fpga for some part of logic instead of ALMs so that we can fit more parallel ffts in our design and use all the ALMs and DSPs effectively.

As this is critical for us any answer soon helps us a lot.

42 Replies