Forum Discussion

cjamcki's avatar
cjamcki
Icon for New Contributor rankNew Contributor
1 year ago

MAX10DD devices seem to not support ADC Blocks ?!?

we have a design targeting 10M50DDF256I7G. The device overview claims to support analog features as well as RSU, and some special flash access (not sure what that is but whatever). However, in Qsys when you try to instantiate an ADC block (single or DUAL) IP core, it complains that the device doesn't support ADC.

Error: modular_adc_0: The selected device part number 10M50DDF256I7G does not support ADC

The pin planner for this device shows the pins having ADC as a pin option (maybe it's just a visual thing, but still).

If i target a 10M50AD device ("AD" vs. "DD"), it allows the ADC IP to be generated no problem.

So, why can't I use it in the DD device, or is not supported (even though the overview says so).

Thanks

22 Replies

  • FvM's avatar
    FvM
    Icon for Super Contributor rankSuper Contributor

    Hi,
    you can make a very simple test, instantiate the add IP as top level entity. As expectable, failing of adc IP synthesis results in design generation failure.

    Error (12252): Adc_bad.modular_adc_0: The selected device part number 10M50DDF256C8G does not support ADC
    =>

    Error (12153): Can't elaborate top-level user hierarchy

    (checked with Quartus Prime Std. 22.1)

  • cjamcki's avatar
    cjamcki
    Icon for New Contributor rankNew Contributor

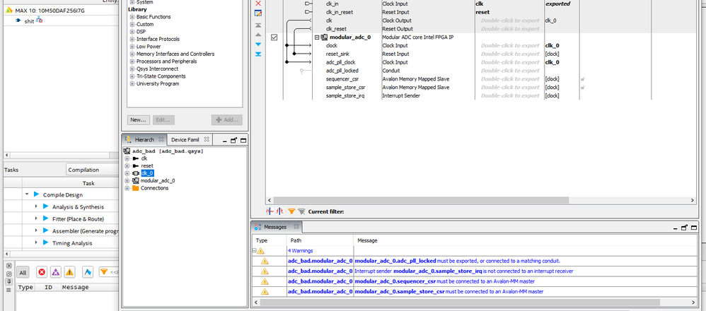
    you can just take what i sent previously, and change the target device to the DA variant rather than DD. after doing so, and opening Platform Designer, you don't see the error in the window:

    you can generate HDL successfully (ignore the warning since this is a dummy design and not fully hooked up to anything useful):

    as for the parameters of the ADC core, it seems to be rather inconsequential. I've tried it with single channels, all channels, etc. and it didn't matter. the dummy design i previously sent has two of them enabled, as well as the sequencer. you can open the block to check it out for yourself.

    i'm uploading the SAME DESIGN, with only the target device changed to DA vs. DD. You should be able to show someone else at your company what is going on, and maybe they can help you resolve this.

  • AqidAyman_Altera's avatar
    AqidAyman_Altera
    Icon for Regular Contributor rankRegular Contributor

    Hi,


    Thank you for your information. The internal team have worked on this.

    It is confirmed that Max10 "DD" variant should not getting the error.


    The fix should be implemented in the future release of Quartus. Do you need patch to enable this in your current Quartus Prime version (22.1std) ?


    Regards,

    Aqid


  • cjamcki's avatar
    cjamcki
    Icon for New Contributor rankNew Contributor

    i think a patch for any version would help. i'm using the 22.1std, but is the "LITE" version, not sure if it makes any difference for the patching.

    thanks for the response!

  • AqidAyman_Altera's avatar
    AqidAyman_Altera
    Icon for Regular Contributor rankRegular Contributor

    Hi,


    Unfortunately, I can only request the patch for Standard version regarding this issue.


    Regards,

    Aqid


    • cjamcki's avatar
      cjamcki
      Icon for New Contributor rankNew Contributor

      so you are going to make me buy a license for something that is broken ? is that your way of getting me to pay for your errors ?

      very bad business model. you are going to be turning away customers.

      • cjamcki's avatar
        cjamcki
        Icon for New Contributor rankNew Contributor

        what is the target release version to include this in a regular "LITE" version of quartus ... i.e., what date can we expect this fix to be deployed ?

  • AqidAyman_Altera's avatar
    AqidAyman_Altera
    Icon for Regular Contributor rankRegular Contributor

    Hi,


    Sorry for the misunderstood. I have requested the patch for the version that you used (22.1std) and need your help to provide confirmation if it is really work on your side as the error seems to be fixed in the internal version.


    I will contact you by private email to provide you with the file.


    Regards,

    Aqid


  • cjamcki's avatar
    cjamcki
    Icon for New Contributor rankNew Contributor

    ok, i''ll try it out when it's provided.

    thanks

  • cjamcki's avatar
    cjamcki
    Icon for New Contributor rankNew Contributor

    hello-

    I successfully installed the patch provided, into my 'lite' version of 22.1:

    i have been able to change my design back to the "DD" variant in Quartus, and then in Platform Designer it does not complain about the ADC blocks. I was able to generate the IP from the Platform Designer, and then successfully place-and-route back in Quartus.

    if you could provide a target release for the fix into the main Quartus release, it would be great. This allows us to progress currently.

    Thank you.

  • AqidAyman_Altera's avatar
    AqidAyman_Altera
    Icon for Regular Contributor rankRegular Contributor

    Hi,


    I am grateful that the patch file provided helps you to proceed for now. From the current information I have, the target version to implement this fix is on Quartus 24.1 Standard version.


    With that, may I know do you need any more support on this?


    Regards,

    Aqid


  • AqidAyman_Altera's avatar
    AqidAyman_Altera
    Icon for Regular Contributor rankRegular Contributor

    I hope the previous response was sufficient to help you proceed. As we do not receive any response from you on the previous question/reply/answer that we have provided. Please login to ā€˜https://supporttickets.intel.com/s/?language=en_US’, view details of the desire request, and post a feed/response within the next 15 days to allow me to continue to support you. After 15 days, this thread will be transitioned to community support. The community users will be able to help you on your follow-up questions.