Forum Discussion

JGeor12's avatar
JGeor12
Icon for New Contributor rankNew Contributor
6 years ago

how to instantiate the Altera v17.0 pll in the verilog file.can i get the instantiation code.

2 Replies

  • ak6dn's avatar
    ak6dn
    Icon for Regular Contributor rankRegular Contributor

    Do you use the Tools / IP_Catalog MegaWizard to generate the PLL configuration in the QuartusII tool?

    If not, you should.

    It can generate a template Verilog instantiation file for you.

  • Vicky1's avatar
    Vicky1
    Icon for Regular Contributor rankRegular Contributor

    Hi,

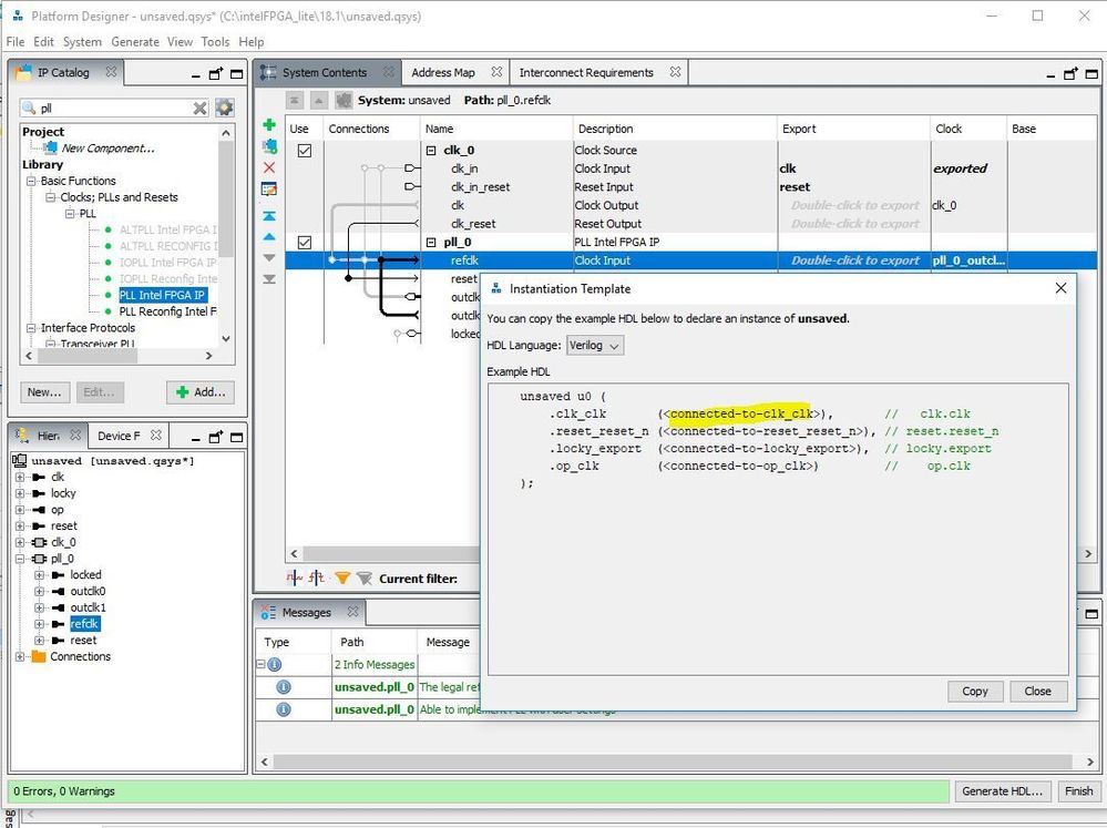
    Correct, Please check the 'Generate' Menu of Platform Designer-> 'Show Instantiate Template' as shown below & provide the 'Top level design signals/wires for instantiation inside braces as highlighted, Template my vary depends on PLL configuration.

    For IP Catalog,

    Regards,

    Vicky