Forum Discussion

LTN's avatar
LTN
Icon for New Contributor rankNew Contributor
4 years ago

Get problem while use the qts_pcie_sfp and the qts_fmc demo of C10GFP

Hi Intel,

In the post before,I asked how to solve the problem while compiling the qts_pcie_sfp and the qts_fmc demo of C10GFP.

The board is Cyclone 10 GX Development kit, I download the Kit Collateral (zip), and compile the demo with Quartus Pro 17.1 per its required, I didn't do any change to the demo.

With your help,now I can compile the project successfully.

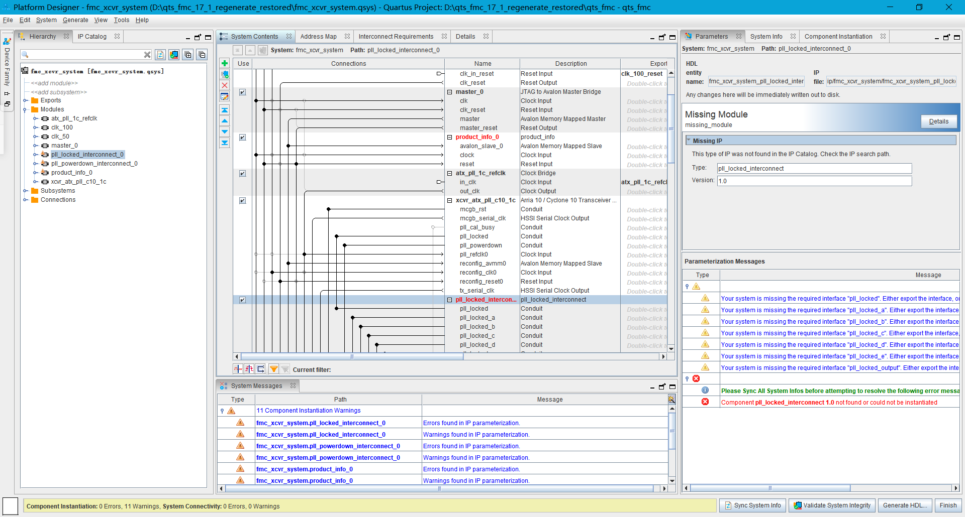
But this time I'm struggling with other problem--I find there are some "missing modules" in both projects ,do you know why and how to solve this?I have post some of the missing modules in missing.png,you can check.

Thanks.

5 Replies

    • RichardT_altera's avatar
      RichardT_altera
      Icon for Super Contributor rankSuper Contributor

      Hi @LTN

      Are these missing module/components created using the Component Editor in Platform Designer?
      If so, make sure that _hw.tcl files have been created for each one and that they are visible to the tool, typically in an ip directory in the same location as the .qsys file, but you may have moved them.

      If you've moved the files, point Platform Designer to their location with Tools menu -> Options in Platform Designer.

      Best Regards,
      Richard Tan

      p/s: If any answer from the community or Intel support are helpful, please feel free to give Kudos.

      • LTN's avatar
        LTN
        Icon for New Contributor rankNew Contributor

        Hi @RichardTanSY_Altera ,

        Thanks for your reply.

        I didn't move any file of this project.The whole project was downloaded from Intel so I don't know if these missing module/components created using the Component Editor in Platform Designer, how can I check?

        Thanks.

  • May I know what are the changes that you made with qts_pcie_sfp_17_1_compile_ok.qar project, as compared to the qts_pcie_sfp demo provided in the Kit Collateral?


    Only the qts_pcie_sfp and the qts_fmc demo are not able to compile successfully, is that the issue that you are facing?

    Best Regards,
    Richard Tan

    • LTN's avatar
      LTN
      Icon for New Contributor rankNew Contributor

      Hi,

      I didn't make any change with qts_pcie_sfp_17_1_compile_ok.qar project,in Quartus Pro 17.0.

      That two demo could compile successfully, but when I what to check the details of it's ip parameter, I find there are some missing modules.It's so puzzling.

      I haven't tried the other demos yet.

      Li