Forum Discussion

Dinesh87k's avatar
Dinesh87k
Icon for New Contributor rankNew Contributor
5 months ago

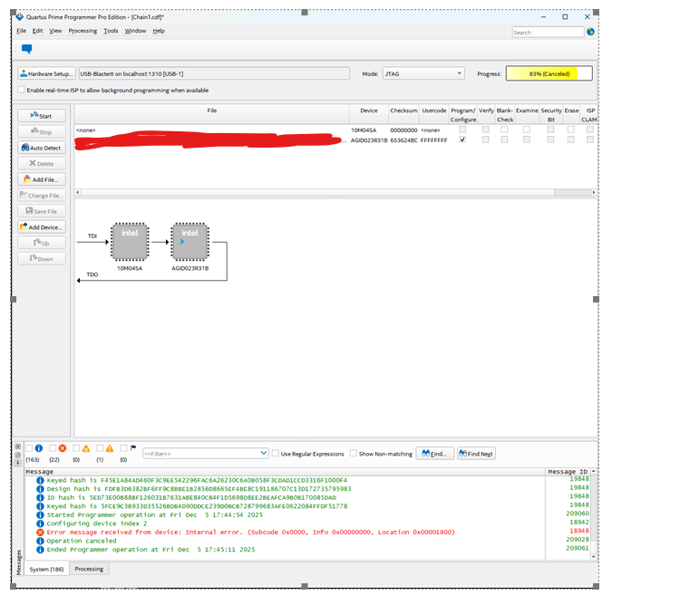
Agilex7 configuration issue

Hi,

Some designs are experiencing configuration failures when programming the .sof file into the device via JTAG. I have tested across multiple Quartus versions, including the latest (v25.3), and the affected designs consistently encounter this issue regardless of the version.

Further debugging using the Configuration Debugger shows the following:

  • Major Error: 0xF004 – ERR_Internal_error

Device Part Number: AGID023R31B2E2V
Hardware: Custom board

Do you know how to resolve this issue? 

 

 

No RepliesBe the first to reply