Forum Discussion

MCoen's avatar
MCoen
Icon for New Contributor rankNew Contributor
7 years ago

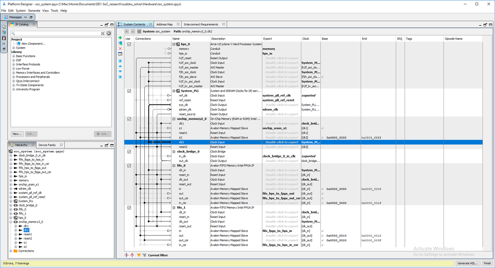
Fifo interface DE1-SoC

Hi,

I'm currently designing a fifo interface between the HPS and the FPGA of the DE1-SoC. All the programming is done but I'm constantly getting the value 2097152 back in my HPS with the status of the fill levels 1023.

I followed the tutorial on https://hackaday.io/project/21604-fifo-interface-between-arm-and-fpga-on-de1-soc. I've added some code and screenshots with the results.

ENTITY receiver IS
	PORT (
			reset					:		IN std_logic;
			clk					:		IN	std_logic;
			ready					:		OUT std_logic;
			board					:		out sudoku;
			hps_to_fpga_readdata  : IN std_logic_vector(31 downto 0); 
			hps_to_fpga_read : OUT std_logic;
			hps_to_fpga_out_csr_address : IN std_logic_vector(2 downto 0) := "001" ; -- fill_level
			hps_to_fpga_out_csr_readdata : IN std_logic_vector(31 downto 0);
			hps_to_fpga_out_csr_read : IN std_logic; -- status regs read cmd
			hps_to_fpga_out_csr_writedata	: IN std_logic_vector(31 downto 0);
			fpga_to_hps_in_writedata : OUT std_logic_vector(31 downto 0); 
			fpga_to_hps_in_write : OUT std_logic; -- write command
			fpga_to_hps_in_csr_address : IN std_logic_vector(2 downto 0) := "001"; -- fill_level
			fpga_to_hps_in_csr_readdata : IN std_logic_vector(31 downto 0);
			fpga_to_hps_in_csr_read : IN std_logic; -- status regs read cmd
			fpga_to_hps_in_csr_writedata : IN std_logic_vector(31 downto 0)
		);
END ENTITY receiver;
 
ARCHITECTURE behaviour OF receiver IS
	
	signal data_buffer : std_logic_vector(31 downto 0);
	signal data_buffer_valid : std_logic;
 
BEGIN
 
	PROCESS(clk, reset)
	
	variable state : integer := 0;
	variable state2 : integer := 0;
	BEGIN
	
		if reset = '0' then
			ready <= '0';
			state := 0;
			state2 := 0;
 
			elsif rising_edge(clk) then
				if (state = 0 and not(hps_to_fpga_out_csr_readdata(1) = '1') and not(data_buffer_valid = '1'))  then
					hps_to_fpga_read <= '1' ;
					state := 1; 
				end if;
						
				if (state = 1) then
					-- zero the read request BEFORE the data appears 
					-- in the next state!
					hps_to_fpga_read <= '0' ;
					state := 2 ;
				end if;
						
				-- read the word from the FIFO
				if (state = 2) then
					data_buffer <= hps_to_fpga_readdata ; -- send back data
					data_buffer_valid <= '1' ; -- set the data ready flag
					hps_to_fpga_read <= '0' ;
					state := 0 ; --6
				end if;
						
				-- =================================
				-- FPGA_to_HPS state machine
				--================================== 
				-- is there space in the 
				-- FPGA_to_HPS FIFO
				-- and data is available
				if (state2=0 and not(fpga_to_hps_in_csr_readdata(0) = '1') and data_buffer_valid = '1') then
					fpga_to_hps_in_writedata <= data_buffer ;	
					fpga_to_hps_in_write <= '1' ;
					state2 := 1 ;
				end if;
				
				-- finish the write to FPGA_to_HPS FIFO
				--if (HPS_to_FPGA_state == 8'd8) begin
				if state=1 then
					fpga_to_hps_in_write <= '0' ;
					data_buffer_valid <= '0' ; -- used the data, so clear flag
					state2 := 0 ;
				end if;
			end if;
		end process;
 
END behaviour;

Anyone with some more knowledge who can help me?

Thanks in advance

Maikel

2 Replies

  • Nooraini_Y_Intel's avatar
    Nooraini_Y_Intel
    Icon for Frequent Contributor rankFrequent Contributor

    Hi,

    Currently I am reviewing the forum for any open questions and found this thread. I apologize that no one seems to answer this question that you posted. Since it has been a while you posted this question, I'm wondering if you have found the answer? If not, please let me know, I will try to assign/find someone to assist you. Thank you.

    Regards,

    Nooraini