Forum Discussion

billmax's avatar
billmax
Icon for New Contributor rankNew Contributor
2 years ago

Quartus Prime Pro internal / unexpected error during fitter floorplan

I first saw this error for Agilex designs under Prime Pro 22.4 and also 23.2. It is repeatable and seem related to signaltap. My signaltap nodes are all pre-synthesis, and previously I 'cured' the problem by deleting the latest signaltap changes and adding them again. Now after several design changes and signaltap additions it is happening again. I think I see which nodes it's complaining about and will try to adjust those. The questionable node(s) shouldn't be available for selection in signaltap, but also shouldn't cause a crash if they are in the .stp file.

Example error

Problem Details
Error:
Internal Error: Sub-system: PTI, File: /quartus/tsm/pti/pti_tdb_builder.cpp, Line: 5410
ATOM uut|ddr4_dram_sub|emif_fm_0|emif_fm_0|arch|arch_inst|io_tiles_wrap_inst|io_tiles_inst|tile_gen[1].tile_ctrl_inst Type: FALCONMESA_TILE_CTRL (atom id 506) with OTERM type O_MMR_OUT[33] does not lead to top-level port when it wants to reach ITERM type DATAIN[0] of ATOM uut|ddr4_dram_sub|emif_fm_0|emif_fm_0|arch|arch_inst|hmc_mmr_if_inst|mmr_slave_waitrequest_1 Type : FALCONMESA_FF (atom id 46363)
Stack Trace:
Quartus 0x125984: PTI_TDB_BUILDER::report_missing_connection_to_top_level_output_port_message + 0x1e0 (tsm_pti)
Quartus 0x1d312: PTI_TDB_BUILDER::get_src_node_for_ic_edge + 0x262 (tsm_pti)
Quartus 0x1d01b: PTI_TDB_BUILDER::create_iterm_ic_edge + 0x45f (tsm_pti)
Quartus 0x1c9b4: PTI_TDB_BUILDER::build_or_update_tdb_netlist + 0x348 (tsm_pti)
Quartus 0x4ac5d: PTI_DELAY_ANNOTATOR::full_annotate_routing_and_cell + 0x575 (tsm_pti)
Quartus 0x4b28e: PTI_DELAY_ANNOTATOR::build_multicorner + 0x4b2 (tsm_pti)
Quartus 0xdab16: FITCC_TDC_UTILITY::initialize_dat + 0x1296 (fitter_fitcc)
Quartus 0xdbdb2: FITCC_TDC_UTILITY::setup_tdc_utility + 0x1d2 (fitter_fitcc)
Quartus 0xd6d1e: FITCC_TDC_UTILITY::FITCC_TDC_UTILITY + 0xde (fitter_fitcc)
Quartus 0x805b4: FITCC_ENV::get_tdc_utility_or_create_if_necessary + 0x464 (fitter_fitcc)
Quartus 0x80e23: FITCC_ENV::get_tdc_utility_or_create_if_necessary + 0x143 (fitter_fitcc)
Quartus 0x80f45: FITCC_ENV::get_tdc_utility_or_create_if_necessary + 0x95 (fitter_fitcc)
Quartus 0x8fd6d: FSAC_FF_REGISTER_PACKER_OP::perform_timing_analysis + 0x8d (FITTER_FSAC)
Quartus 0x13f185: FDRGN_REGISTER_PACKER::do_packing + 0x215 (fitter_fdrgn)
Quartus 0x74faf: fdrgn_post_plan_ops + 0x64f (fitter_fdrgn)
Quartus 0x26412: fit2_fit_plan + 0x622 (comp_fit2)
Quartus 0x16442: TclNRRunCallbacks + 0x62 (tcl86)
Quartus 0x17c4d: TclEvalEx + 0x9ed (tcl86)
Quartus 0xa6a8b: Tcl_FSEvalFileEx + 0x22b (tcl86)
Quartus 0xa5136: Tcl_EvalFile + 0x36 (tcl86)
Quartus 0x22460: qexe_evaluate_tcl_script + 0x640 (comp_qexe)
Quartus 0x21062: qexe_do_tcl + 0x8c2 (comp_qexe)
Quartus 0x2a1d1: qexe_run_tcl_option + 0x701 (comp_qexe)
Quartus 0x2d2d6: QCU::DETAIL::intialise_qhd_and_run_qexe + 0x116 (comp_qcu)
Quartus 0x3dfcb: qcu_run_tcl_option + 0x76b (comp_qcu)
Quartus 0x2994e: qexe_run + 0x61e (comp_qexe)
Quartus 0x2ac84: qexe_standard_main + 0x264 (comp_qexe)
Quartus 0xbc22: qfit2_main + 0x82 (quartus_fit)
Quartus 0x277b8: msg_main_thread + 0x18 (ccl_msg)
Quartus 0x28772: msg_thread_wrapper + 0x82 (ccl_msg)
Quartus 0x2ac13: mem_thread_wrapper + 0x73 (ccl_mem)
Quartus 0x25415: msg_exe_main + 0x175 (ccl_msg)
Quartus 0xcdaf: __scrt_common_main_seh + 0x10b (quartus_fit)
Quartus 0x17613: BaseThreadInitThunk + 0x13 (KERNEL32)
Quartus 0x526a0: RtlUserThreadStart + 0x20 (ntdll)

End-trace


Executable: quartus
Comment:
None

System Information
Platform: windows64
OS name: Windows 10
OS version: 10.0.19044

Quartus Prime Information
Address bits: 64
Version: 23.2.0
Build: 94
Edition: Pro Edition

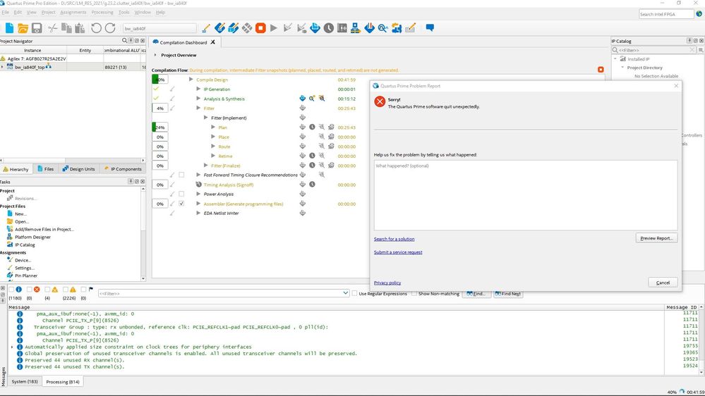
Screenshot

Usage under previous successful compilation

Fitter Status : Successful - Fri Jul 7 15:55:51 2023
Quartus Prime Version : 23.2.0 Build 94 06/14/2023 SC Pro Edition
Revision Name : bw_ia840f
Top-level Entity Name : bw_ia840f_top
Family : Agilex 7
Device : AGFB027R25A2E2V
Timing Models : Final
Power Models : Final
Device Status : Final
Logic utilization (in ALMs) : 75,498 / 912,800 ( 8 % )
Total dedicated logic registers : 211714
Total pins : 664 / 886 ( 75 % )
Total block memory bits : 10,669,308 / 271,810,560 ( 4 % )
Total RAM Blocks : 893 / 13,272 ( 7 % )
Total DSP Blocks : 0 / 8,528 ( 0 % )
Total HSSI P-Tiles : 1 / 2 ( 50 % )
Total HSSI E-Tile Channels : 0 / 24 ( 0 % )
Total HSSI HPS : 0 / 1 ( 0 % )
Total HSSI EHIPs : 0 / 4 ( 0 % )
Total PLLs : 13 / 36 ( 36 % )

5 Replies

  • CosmoKramer's avatar
    CosmoKramer
    Icon for Occasional Contributor rankOccasional Contributor

    I am having similar issue. atom id and line number in the cpp file are different but reset is similar. please let me know if you find a solution to this. I tried looking at logs but the atom id is no where present. error message is not very helpful and is very cryptic.

  • I could not find this internal error in our database. Could you help to share your design .qar file (Project> Achieve Project) that could duplicate this error?

    We will need to duplicate the error as without the error duplication from our side, it would be hard to find a workaround/solution.

    This will requires the engineering team to investigate on this and please keep in mind that any work involving our engineering team may take some time, ranging from a few days to a few weeks, depending on the complexity of the issue.

    Thank you for your understanding.


    Best Regards,

    Richard Tan



  • Hi,


    Any update on this? Do you able to share your design?


    Best Regards,

    Richard Tan


  • billmax's avatar
    billmax
    Icon for New Contributor rankNew Contributor

    I'm unable to share a design at this time. I don't have an archive of the design before I removed signaltap nodes to fix it. If it occurs again I will submit one.

  • Noted. Since there is no design available for duplication of the issue, we are unable to proceed with debugging it further.


    Therefore, I will transition this thread to community support. If you have any additional questions or concerns, please feel free to reach out.

    Thank you, and have a great day!


    Best Regards,

    Richard Tan


    p/s: If you find any answers from the community or Intel Support to be helpful, we encourage you to mark them as the best answer or rate them 4/5 in the survey.