Forum Discussion

jmcguire3's avatar
jmcguire3
Icon for Occasional Contributor rankOccasional Contributor
3 years ago

Quartus P-Tile PCIe IP config crashes

Trying to configure a basic PCIe interface on the Agilex F014 EVM, and the P-Tile IP configuration crashes if I disable either the read-data-mover or write-data-mover functions under the Avalon-MM Settings tab. Re-enabling the data-mover button leaves the configurator in a persistently confused state. Something bad is happening during core elaboration.

I don't have a streaming-data application, so the ST core isn't useful. I don't have any DMA support in my system (hence the desire to disable the data-movers.)

This issue exists in Quartus 22.3 and 22.4. We have a system with PCIe-to-Avalon-MM running on a Cyclone 10GX and it works fine. We want to have comparable functionality on our Agilex-based boards, but the P-Tile core appears to be broken. Screen shot and error log are attached.

27 Replies

  • jmcguire3's avatar
    jmcguire3
    Icon for Occasional Contributor rankOccasional Contributor

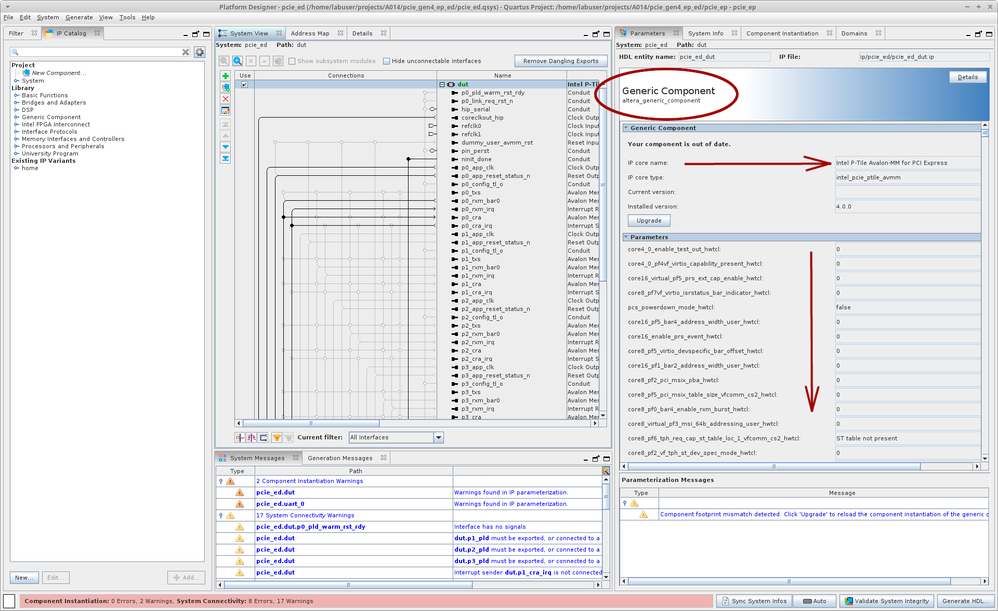
    Allow me to clarify my upthread claim that Intel isn't using the PCIe Avalon-MM IP core in their own demo design. If you open the included demo design, you'll see that there's a "generic component" implemented, that happens to have its name assigned to that of the busted IP Core. Maybe Intel was hoping nobody would notice that they're not using their own IP ...

    The generic core has a Big List o' Parameters ... nominally 2000 of them ... unrolled as a flat-file list. The API we are looking for is the one that identifies and describes every one of these parameters such that we, the community, may community-support ourselves.

  • Wincent_Altera's avatar
    Wincent_Altera
    Icon for Regular Contributor rankRegular Contributor

    Hi,


    Please accept my apology for late reply.

    I take a deep look back on your issue , i found that although the AVMM is not longer support in Quartus v22.3 and 22.4

    BUT... it did support in older version. Alternative suggestion to you is to revert back into Quartus v22.1.


    Hope this suggestion is able to help you move on.


    Regards,

    Wincent_Intel


  • Wincent_Altera's avatar
    Wincent_Altera
    Icon for Regular Contributor rankRegular Contributor

    Hi,


    Do you able to try in Quartus v22.1 ?

    Let me know if there is anything I can help you more.


    Regards,

    Wei Chuan


  • Wincent_Altera's avatar
    Wincent_Altera
    Icon for Regular Contributor rankRegular Contributor

    Hi,

    I wish to follow up with you about this case.

    Do you have any further questions on this matter ?

    ​​​​​​​Else I would like to have your permission to close this forum ticket

    Regards,

    Wincent_Intel


  • Wincent_Altera's avatar
    Wincent_Altera
    Icon for Regular Contributor rankRegular Contributor

    Hi,


    I believe I had answered your question.

    As there is no reply from you, I shall proceed to close this case on my place.

    Hence, This thread will be transitioned to community support.

    If you have a new question, feel free to open a new thread to get support from Intel experts.

    Otherwise, the community users will continue to help you on this thread. Thank you

    If you feel your support experience was less than a 9 or 10,

    please allow me to correct it before closing or let me know the cause so that I may improve your future support experience.

    Regards,

    Wincent_Intel



  • jmcguire3's avatar
    jmcguire3
    Icon for Occasional Contributor rankOccasional Contributor

    Reverting back to v22.1 won't help me. My development requires v22.3 or newer.

    If, while community-supporting myself, I stumble into any solutions, I will post them here. Maybe. Might take a shot at seeing if I can implement the MCDMA PCIe core with the AVMM support, but that's going to take a lot of additional effort to convert to the MSI/MSI-X interrupt structure.