Forum Discussion

Jamil's avatar
Jamil
Icon for New Contributor rankNew Contributor
4 years ago

Logic Analyzer Interface (LAI) using QUARTUS PRIME PRO 20.4

Hi FPGA community,

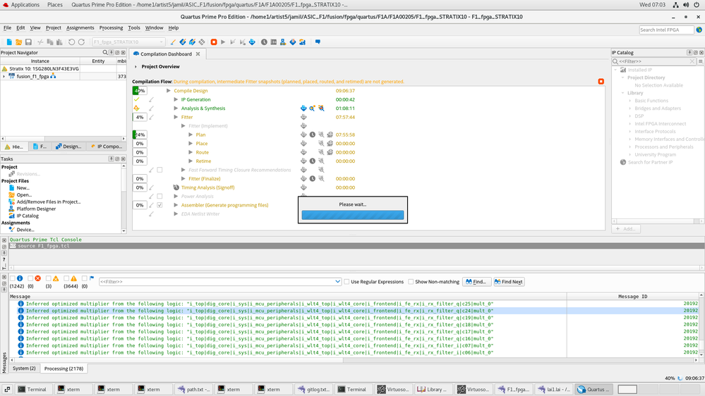
I am trying to add a very simple logic analyzer interface (LAI) to my design. Once I did this, then I restarted the compilation. But The compilation does not go through. Normally the compilation time for my designs is around 2 h. But now with the LAI after 09 h it still at the beginning of P&R (PLAN).

It was no problem to do the same thing using QUARTUS PRIME PRO 18.1.

Does anybody have any Idea, what’s going wrong here?

Best Regards

Jamil

6 Replies

  • sstrell's avatar
    sstrell
    Icon for Super Contributor rankSuper Contributor

    How full is your design? Even though it worked in 18.1, perhaps your design is already pretty full and changed algorithms in 20.4 are preventing a successful P&R.

    • Jamil's avatar
      Jamil
      Icon for New Contributor rankNew Contributor

      Hi sstrell,

      Thanks for your reply. No the design is for sure not full. We used approx. 40% of the logic ressources (LABs) and 8% of the memeory ressources.

      BR

      Jamil

  • Nurina's avatar
    Nurina
    Icon for Regular Contributor rankRegular Contributor

    Hi,


    Could it be that your design is using up too much resources? Can you check the Resources Summary in the Analysis & Synthesis report?


    Regards,

    Nurina


    • Jamil's avatar
      Jamil
      Icon for New Contributor rankNew Contributor

      Hi Nurina,

      Yes of course I checked the logic utilizations. About 40% of logic uti (LABs) have been used and about 8% of the memory ressources.

      I just added a small LAI to the design (6 banks x 4 signals).

      Best Regards

      Jamil

  • sstrell's avatar
    sstrell
    Icon for Super Contributor rankSuper Contributor

    I'd suggest quitting Quartus and then tossing the qdb folder for your project. It's possible your compilation data is corrupted somehow. Do a fresh compilation and see if that fixes the issue.

  • Nurina's avatar
    Nurina
    Icon for Regular Contributor rankRegular Contributor

    Hi,


    Did the above reply help?


    Regards,

    Nurina