Rainwang
Contributor
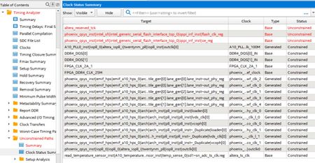
2 years agoHow to do with unconstrained paths which is introduced by the JTAG and GSFI IP?
hi, My platform: 10AS016E4F29E3SG with Quartus prime pro V22.4 I realized a HPS system in my design and I use a GSFI IP to control the QSPI flash. both the logic and the HPS work well but there a...
- 2 years ago
Hi,
You need to add the constraints for the Generic Serial Flash Interface Intel FPGA IP yourself. Here are relevant sites for you to refer:
https://www.intel.com/content/www/us/en/docs/programmable/683419/23-1-20-2-3/memory-operations.html
Regards,
Nurina