Forum Discussion
HongLiang
New Contributor
3 years agoHi
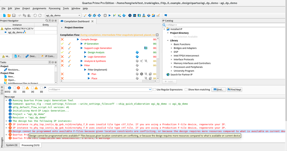
Yes, when we turn-on the AXISWP on TX and RX. An example will be created.
but P&R this example will error
and
we don't know how to regenerate the F-tile IP. it seems a predesign IP manually from the Example.
BR
Hong