Forum Discussion

roy970509's avatar
roy970509
Icon for New Contributor rankNew Contributor
2 years ago

A question regarding running the PAM-4 example files for the Stratix 10 TX FPGA

https://www.intel.com/content/www/us/en/design-example/715120/intel-stratix-10-fpga-tx-pam4-2-x-51-gbps-with-sma-design-example.html?wapkw=stratix%2010%20tx%20pam4

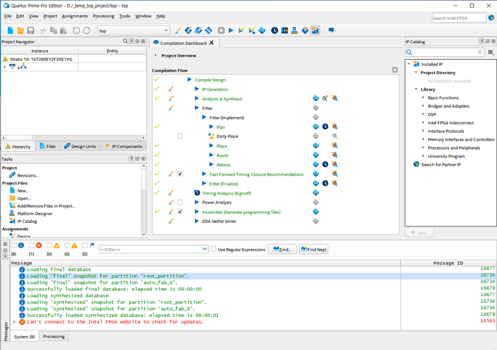
I am trying to run the "Intel® Stratix® 10 FPGA – TX PAM4 2 x 51 Gbps with SMA Design Example" from the link provided, but I encounter a discrepancy from the guide. In step 5, it states that the channels should be auto-populated, but they do not appear. The photo is taken after completing the compilation and programming through the programmer, showing that the channels are not displayed. How can I get this example to work?

My product model is 1ST280EY2F55E1VG.

1.Follow the instruction in the Design Store to prepare the design template and load the design
into Intel® Quartus Prime Pro Edition Version 18.1
2. Perform full compilation with the design
3. Program the SOF file generated into the development kit
4. After the programming is completed, open the Tools -> System Debugging Tools -> Transceiver
Toolkit and establish connection to the Intel® Stratix® 10 TX device as shown in Figure 4

5. You should observe two channels auto-populated in Transceiver Toolkit

   

7 Replies

  • Kshitij_Intel's avatar
    Kshitij_Intel
    Icon for Frequent Contributor rankFrequent Contributor

    Hi,


    Can you please try with the latest version of Quartus.


    Thank you,

    Kshitij Goel


  • Kshitij_Intel's avatar
    Kshitij_Intel
    Icon for Frequent Contributor rankFrequent Contributor

    Hi,


    Have you tried with the latest Quartus version?


    Thank you,

    Kshitij Goel


    • roy970509's avatar
      roy970509
      Icon for New Contributor rankNew Contributor

      Not yet, I'll do that as soon as posible.

    • roy970509's avatar
      roy970509
      Icon for New Contributor rankNew Contributor

      I am unable to complete the download because the following message appears.

      What should I do?

  • Kshitij_Intel's avatar
    Kshitij_Intel
    Icon for Frequent Contributor rankFrequent Contributor

    Hi,

    As we do not receive any response from you on the previous question that we have provided. Please login to ‘https://supporttickets.intel.com’, view details of the desire request, and post a response within the next 15 days to allow me to continue to support you. After 15 days, this thread will be transitioned to community support. The community users will be able to help you on your follow-up questions.

    Thank you,

    Kshitij Goel