Forum Discussion

Rohit's avatar
Rohit
Icon for New Contributor rankNew Contributor
7 years ago

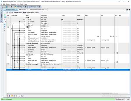
ISR Not invoked for custom Avalon Interrupt Interface.

Dear All, We have created Avalon MM Slave with AV Interrupt Interface using Qsys. The IRQ sender from the Slave device (form AV Interrupt Interface ) was connected to IRQ Receiver of NIOS II as show...