Forum Discussion

LucasM's avatar
LucasM
Icon for New Contributor rankNew Contributor
7 years ago
Solved

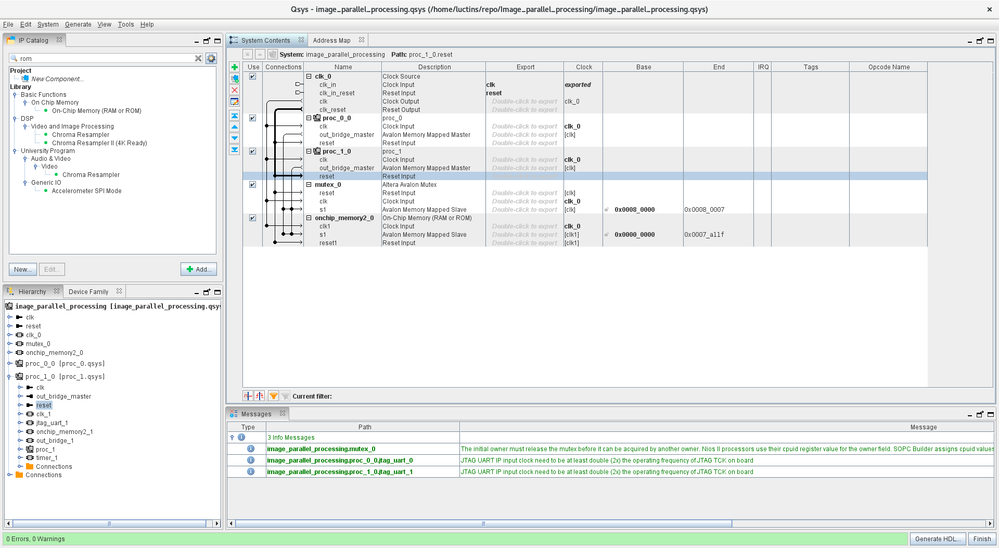
How do I access memory regions outside the RAM/ROM inside a subsystem?

I'm trying to make a shared memory region (with a mutex), but how do I access (from the HAL's perspective) a memory region outside my current subsystem?

the memory block will be located in the design top level.

  • In the end, for my application the on chip ROM was insufficient so I'll use the SDRAM, also while researching how to use it, I found out about the IORW/IOWR macros, which do exactly what I want. Thanks for the reply. On Fri, Mar 1, 2019, 18:35 Intel Forums <supportreplies@intel.com wrote:

2 Replies

  • JOHI's avatar
    JOHI
    Icon for Contributor rankContributor

    Hello,

    If I understand your question correctly, you would like to have RAM (example) that you can access in your Nios subsystem & in your top level design.

    There are multiple ways to do this;

    One of them is to create a custom Nios component that contains a dual port RAM.

    One side of the RAM can be accessed by your Nios configuration through the Avalon bus.

    The other side of the RAM can be exposed by the component via an external component interface.

    This interface is the link to your VHDL / Verilog code in your top level design.

    Best Regards,

    Johi

    • LucasM's avatar
      LucasM
      Icon for New Contributor rankNew Contributor
      In the end, for my application the on chip ROM was insufficient so I'll use the SDRAM, also while researching how to use it, I found out about the IORW/IOWR macros, which do exactly what I want. Thanks for the reply. On Fri, Mar 1, 2019, 18:35 Intel Forums <supportreplies@intel.com wrote: