Forum Discussion

osmanyagci's avatar
osmanyagci
Icon for Occasional Contributor rankOccasional Contributor
4 years ago
Solved

Stratix 10 Reference Platform (s10_ref) Project compilation error

Hi,

I posted the same question on this issue before, but nobody answers my questions.

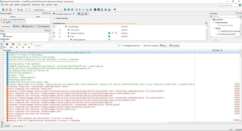
Problem: I have downloaded s10_ref files from Intel Download Center (Intel FPGA SDK for OpenCL). Then, I have opened the quartus project file "top" (under s10_ref/hardware/s10gx/) using Intel Quartus Prime Pro 20.4. When I tried to compile the project, it gives several errors that I cannot deal. Can anybody "who know compilation process of s10_ref project" help me?

Note: The version of s10_ref file is 20.2, I have tried to compile the project using both Intel Quartus Prime Pro 20.2 and Intel Quartus Prime Pro 20.4, but it gives exactly the same errors.

Screenshot of the compilation result:

Thanks in advance,

I would appreciate your response...

  • Applying the steps mentioned in "Intel® FPGA SDK for OpenCL™ Pro Edition: Getting Started Guide" solved my problem.

2 Replies

  • osmanyagci's avatar
    osmanyagci
    Icon for Occasional Contributor rankOccasional Contributor

    Applying the steps mentioned in "Intel® FPGA SDK for OpenCL™ Pro Edition: Getting Started Guide" solved my problem.

  • Hi @osmanyagci,

    Thank you for posting in Intel community forum and hope all is well.
    Appreciate you sharing the solution as well, and you are right the steps by steps can be found in the get started guide. Just to add-on, the references of the guide if found here.

    With that would assume challenge are resolved. Hence thread will no longer be monitored. For new queries, please feel free to open a new thread and we will be right with you. Pleasure having you here.

    Best Wishes
    BB