Forum Discussion

CHung's avatar
CHung
Icon for Occasional Contributor rankOccasional Contributor
6 years ago

reference design installation failed

Hi,

When I install the following reference design, Quartus shows "Installation failed" message and stops.

https://fpgacloud.intel.com/devstore/platform/18.1.0/Pro/pci-express-gen3-x16-avmm-dma-with-on-chip-memory-reference-design/

Our Quartus are v19.3 and v18.1, and they both fail.

Other reference design could be installed successfully.

Have you met the same situation?

If yes, could you help to fix it?

Thanks.​

4 Replies

  • Vicky1's avatar
    Vicky1
    Icon for Regular Contributor rankRegular Contributor

    Hi,

    Have you installed "Stratix 10" devices in Quartus tool?

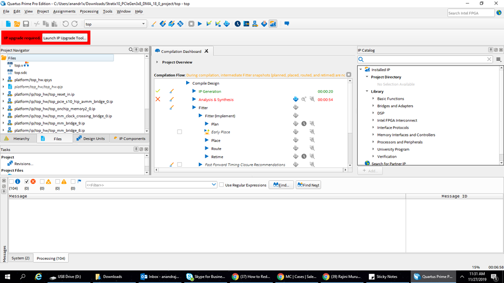
    There may be some issue with design template, for me also experienced same behavior for one machine but for another machine I could able to workaround like First I downloaded the 'pcie_example_design_18_1_0_222.par' then open Quartus 19.1 Pro & 'Open Project..' & browse the *.par file.

    please refer the below screenshot.

    Regards,

    Vicky

    • CHung's avatar
      CHung
      Icon for Occasional Contributor rankOccasional Contributor

      Hi,

      Yes, we have installed Stratix 10 devices files.

    • CHung's avatar
      CHung
      Icon for Occasional Contributor rankOccasional Contributor

      We just tried both Quartus Pro 19.3 and 19.1, opened project and open the .par file,

      but we still got the same error message.

  • Solomon's avatar
    Solomon
    Icon for New Contributor rankNew Contributor

    Hello guys,

    I was also trying to open bms_soc_max10m50 from AN762 reference design. Its meant to run on MAX10, but I cannot install it with Quartus Lite 19.1.

    Do you have any ideas how to open it and install