Forum Discussion

Kenvwhite's avatar
Kenvwhite
Icon for New Contributor rankNew Contributor
9 months ago
Solved

Cyclone 10 LP Evaluation Kit Pinout issue

Hello,

I recently purchased EK-10CL025U256 with Cyclone 10CL025YU256I7G and the problem is probably the documentation.

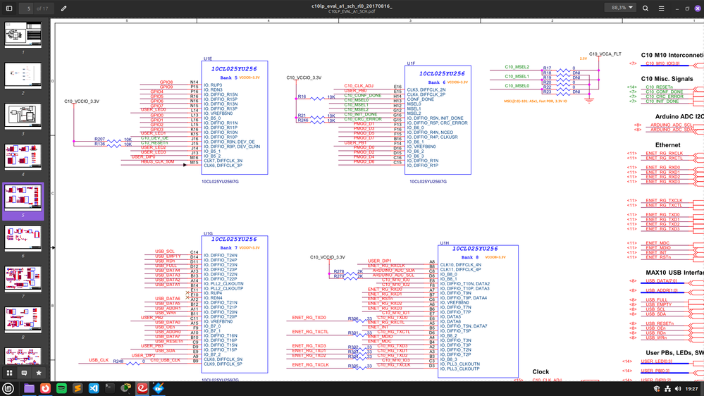
I can't assign the right pins in Quartus Prime Lite. I have two documentations, one attached by the vendor (Mouser) and the other directly from the Design Files I downloaded. I noticed a discrepancy, in this table with pins, and what is in the schematics, but none of these pins are correct. I can't even turn on the LED.

Also regarding to this: https://www.intel.com/content/www/us/en/docs/programmable/683580/current/evaluation-board-revisions.html
I have revision A2.
  • D6, D7, D8, and D9 are the board references on the silkscreen, not device pin numbers, so L14, K15, J14, J13 are correct.

    As for why it looks like a power pin is showing up at location L14, check to see if that is perhaps a dual function pin.

8 Replies

  • sstrell's avatar
    sstrell
    Icon for Super Contributor rankSuper Contributor

    Can you point out the discrepancies you've found and links to the documents you are referring to?

  • sstrell's avatar
    sstrell
    Icon for Super Contributor rankSuper Contributor

    D6, D7, D8, and D9 are the board references on the silkscreen, not device pin numbers, so L14, K15, J14, J13 are correct.

    As for why it looks like a power pin is showing up at location L14, check to see if that is perhaps a dual function pin.

  • AqidAyman_Altera's avatar
    AqidAyman_Altera
    Icon for Regular Contributor rankRegular Contributor

    As we do not receive any response from you on the previous question/reply/answer that we have provided. Please login to ‘https://supporttickets.intel.com/s/?language=en_US’, view details of the desire request, and post a feed/response within the next 15 days to allow me to continue to support you. After 15 days, this thread will be transitioned to community support. The community users will be able to help you on your follow-up questions.


  • Kenvwhite's avatar
    Kenvwhite
    Icon for New Contributor rankNew Contributor

    Maybe my program is a problem or a upload to the board even if it's successful. I've tried statically turn on the LED, but nothings change.

    After a few minutes D6, D7, D8, and D9 automatically starts blinking. This state is from the beginning and nothings changing it.

    library IEEE;
    use IEEE.STD_LOGIC_1164.ALL;
    
    entity ONE_LED_BLINK is
        Port (
            led : out STD_LOGIC  
    	);
    end ONE_LED_BLINK;
    
    architecture Behavioral of ONE_LED_BLINK is
      
    begin
    	led <= '1';
    
    end Behavioral;