Forum Discussion

jjang's avatar
jjang
Icon for New Contributor rankNew Contributor
4 years ago
Solved

how to capture data to file

Target Device : Max10 (10M50SAE144I7N)

Sampling Clock : 40Mhz
Required period : 5ms or over

i tried ram size maximum 128k @ 3ms under

so is there any way how to capture data over 1ms
  • No. To capture more data in the existing buffer, use data qualification to store only the relevant samples. For example, if signals don't transition for a number of clock cycles, there's no need to keep all of those data samples. Use data qualification as essentially a write enable to the buffer.

5 Replies

  • I don't quite understand the issue. May I know what is the problem you are facing?


    For best data acquisition, specify a global, non-gated clock that is synchronous to the signals under test.

    Refer to the Timing Analysis section of the Compilation Report for the maximum frequency of the logic analyzer clock.

    https://www.intel.com/content/www/us/en/docs/programmable/683819/22-1/specifying-the-clock-sample-depth-and.html


    p/s: If any answer from the community or Intel Support are helpful, please feel free to give best answer or rate 9/10 survey.


    • jjang's avatar
      jjang
      Icon for New Contributor rankNew Contributor

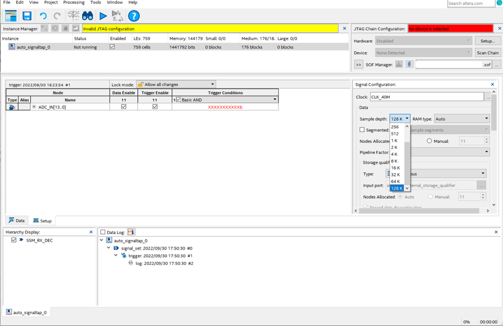
      i wanna Capture Data for 10ms (@ posedge 40Mhz Clock)

      but Signal Tap Sample depth maximum Setting is 128K.

      at that time data length ≒ 2.87ms (≒ 3.28ms).

      i wanna capture more long... is there any way capture depth more longer?

  • sstrell's avatar
    sstrell
    Icon for Super Contributor rankSuper Contributor

    No. To capture more data in the existing buffer, use data qualification to store only the relevant samples. For example, if signals don't transition for a number of clock cycles, there's no need to keep all of those data samples. Use data qualification as essentially a write enable to the buffer.

  • Do you have the answer to your question? Do you need further help in regards to this case?


  • Thanks for acknowledge the solution provided.

    I’m glad that your question has been addressed, I now transition this thread to community support. If you have a new question, Please login to ‘https://supporttickets.intel.com’, view details of the desire request, and post a feed/response within the next 15 days to allow me to continue to support you. After 15 days, this thread will be transitioned to community support. The community users will be able to help you on your follow-up questions.


    Thank you.


    Best Regards,

    Richard Tan


    p/s: If any answer from the community or Intel Support are helpful, please feel free to give best answer or rate 9/10 survey.