Forum Discussion

VGopa7's avatar
VGopa7
Icon for New Contributor rankNew Contributor
3 years ago

Error in Qsys with AXI4LiteSlave component

Hi,

I am using Intel Quartus Standard 21.1.

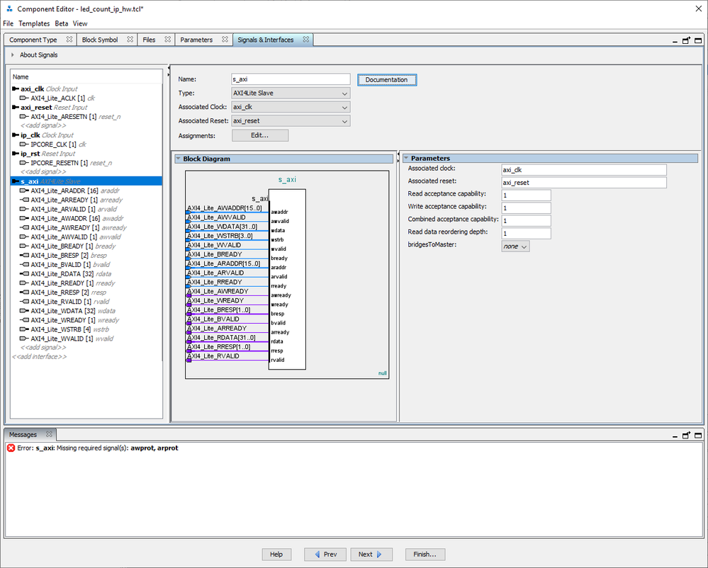
I created a new component with Type as AXI4Lite Slave as shown in the below screenshot.

I am getting this error: Missing required signal(s): awprot, arprot.

Is this a know issue in Intel Quartus Standard ?

Note: But when I try the same in Intel Quartus Pro 22.4. I don't get any error.

3 Replies