Forum Discussion
anonimcs
Contributor
1 year agoHi,
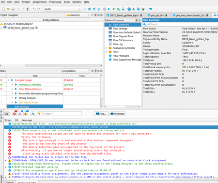
I'm not using a golden ref design but I have similar errors at the fitter stage (I'm using Quartus 17.1 Standard on Ubuntu 20.04). I tried removing the db/ and incremental_db/ folders and the run a full compilation as well, but it didn't help. If anyone knows the fix, that'd be great to find out.
Cheers