Forum Discussion

LinusGrun's avatar
LinusGrun
Icon for New Contributor rankNew Contributor
5 months ago

Arria10 HPS IP File missing

Hi Professionals,


I am trying to generate my ARRIA10 SoC Development kit in Platform Designer.


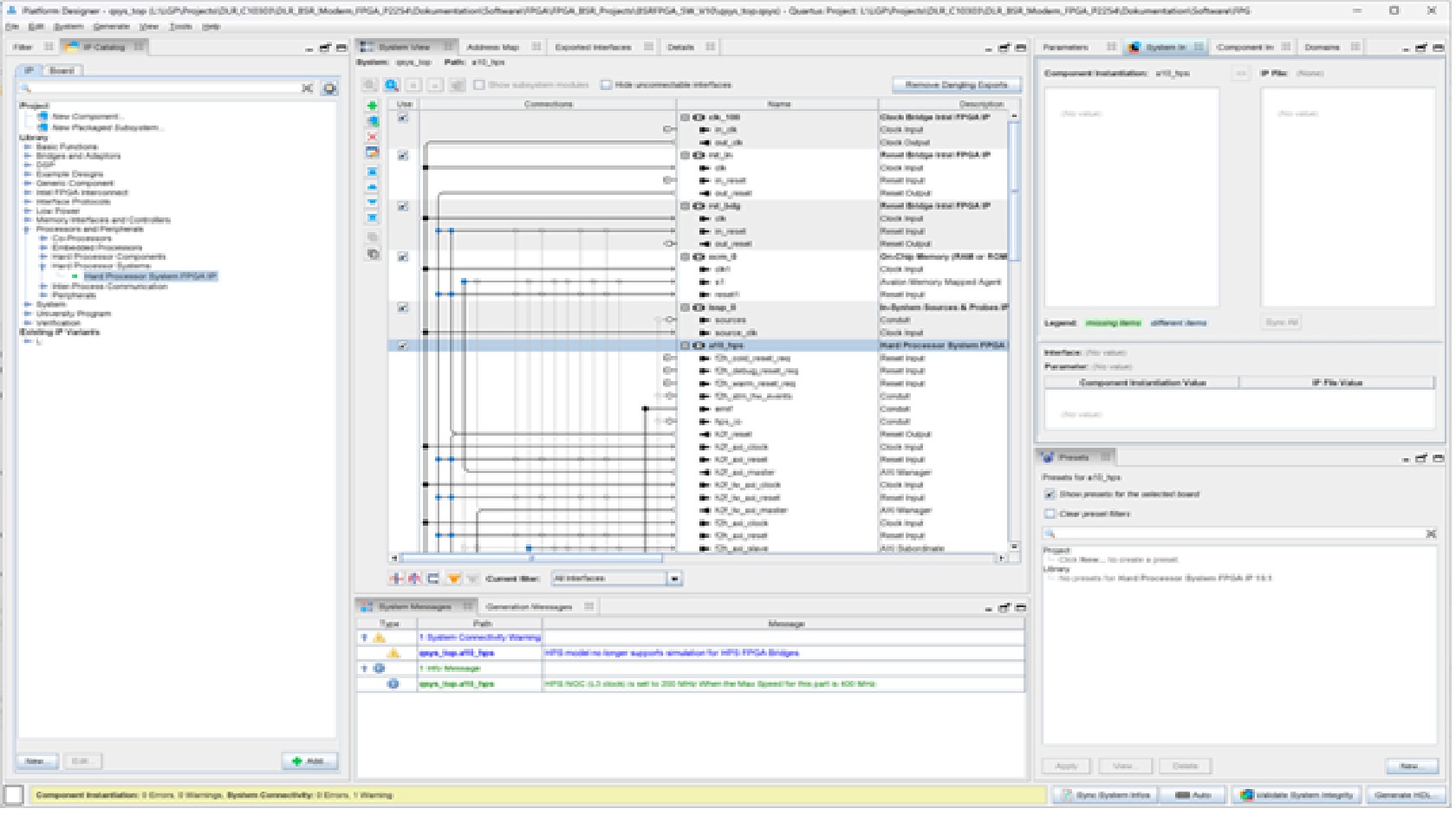
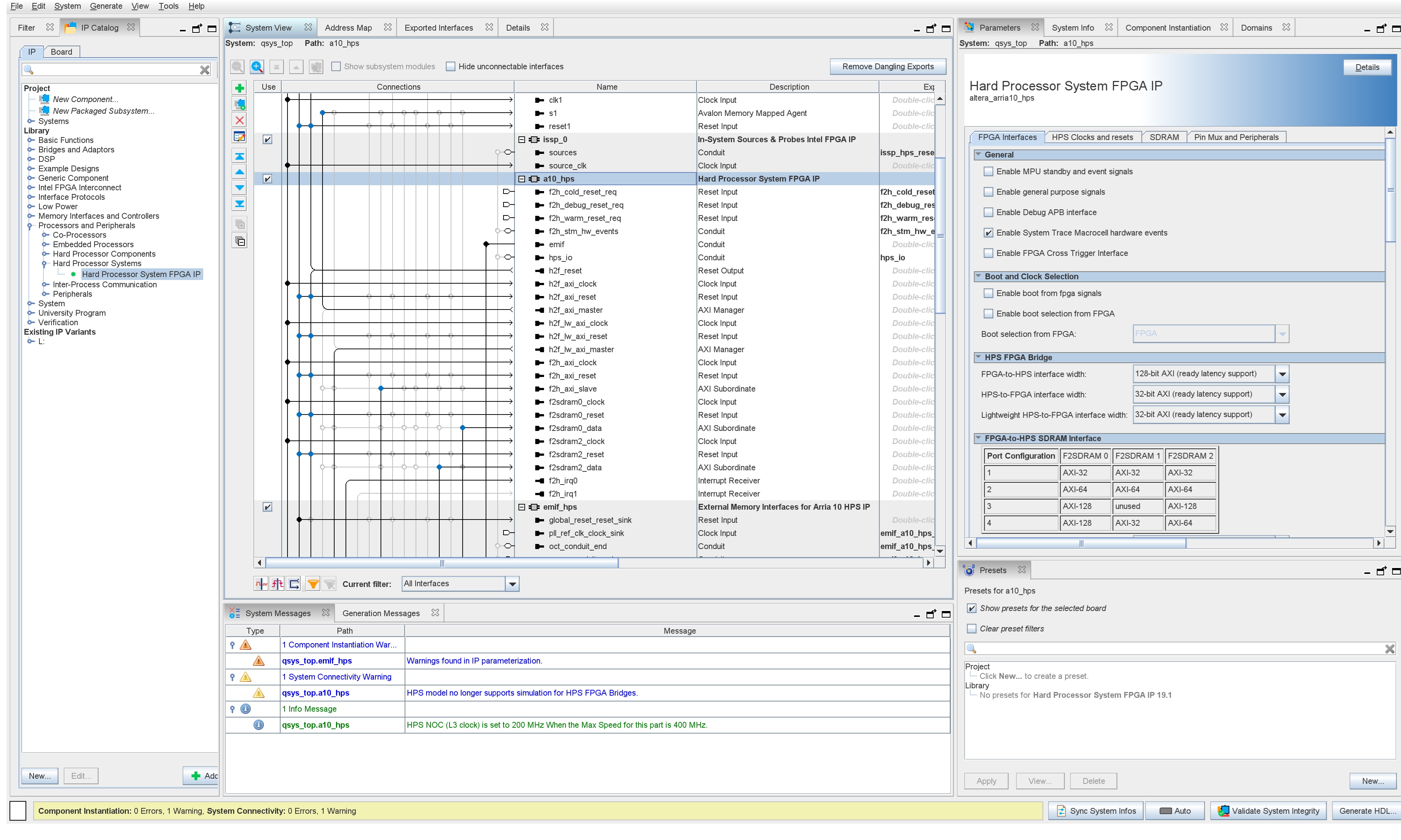
When I click on the a10_hps - > System Info:

Component Instatiation: a10_hps

IP File: (NONE)


I have tried to install different kinds of Tools, Folders etc. but nothing changed.


Further I allways get the Warnings:

Warning: File path could not be determined for component altera_arria10_hps in C:/Projects/DLR_C10303/DLR_BSR_Modem_FPGA_P2254/Dokumentation/Software/FPGA/FPGA_BSR_Projects/BSRFPGA_SW_V10/qsys_top.qsys. The component is ignored for generation.
Warning: qsys_top.a10_hps: HPS model no longer supports simulation for HPS FPGA Bridges.
Warning: a10_hps: HPS model no longer supports simulation for HPS FPGA Bridges.
Warning: a10_hps.f2h_irq0: Cannot connect clock for irq_mapper_001.sender
Warning: a10_hps.f2h_irq0: Cannot connect reset for irq_mapper_001.sender
Warning: a10_hps.f2h_irq1: Cannot connect clock for irq_mapper_002.sender
Warning: a10_hps.f2h_irq1: Cannot connect reset for irq_mapper_002.sender


When I try to open:

ip/qsys_top/qsys_top_hps_0.ip


I get:

Error: altera_hps: couldn't read file "C:/altera_pro/25.1.1/quartus/../ip/altera/alt_mem_if/alt_mem_if_interfaces/alt_mem_if_hps_emif/common_hps_emif.tcl"
(file line 2)
invoked from within
"source "$env(QUARTUS_ROOTDIR)/../ip/altera/alt_mem_if/alt_mem_if_interfaces/alt_mem_if_hps_emif/common_hps_emif.tcl""
(file "C:/altera_pro/25.1.1/ip/altera/hps/altera_hps/altera_hps_hw.tcl" line 42)

Tools I use:

- Quartus Prime Pro 25.1.1 with Licence

- Arria 10 device Support

- EDA Libraries

How do you generate your a10_hps Projects?

And How do I get a valid a10_hps into the catalog?


Thanx for your help.

I am going crazy aufter 3 Weeks of trying and installing.


Greez Linus

16 Replies