Forum Discussion

selevo's avatar
selevo
Icon for New Contributor rankNew Contributor
6 years ago

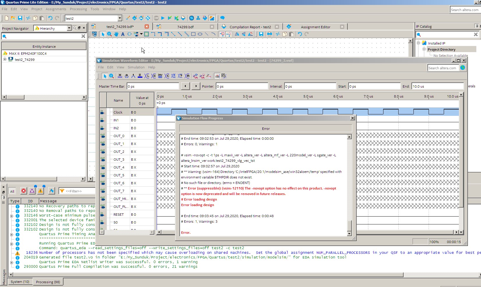
* Error (suppressible): (vsim-12110) The -novopt option has no effect on this product

# ** Error (suppressible): (vsim-12110) The -novopt option has no effect on this product. -novopt option is now deprecated and will be removed in future releases.

# Error loading design

Error loading design

8 Replies

  • knutn's avatar
    knutn
    Icon for Occasional Contributor rankOccasional Contributor

    It's a bug. In the Simulation Waveform Editor, choose Simulation Settings|Simulation Options and delete -novopt following vsim in the Model Script (and save the changes).

  • Carsten3's avatar
    Carsten3
    Icon for New Contributor rankNew Contributor

    Well I ran into the same page, took me a while to find this article, also solving the issue with the license somehow even if setup correctly.
    I have currently the problem, that the failure diapered after deleting the setting, which look like that:

    onerror {exit -code 1}

    vlib work

    vcom -work work ORNET.vho

    vcom -work work Waveform7.vwf.vht

    vsim -c -t 1ps -L cyclonev -L altera -L altera_mf -L 220model -L sgate -L altera_lnsim work.ORNET_vhd_vec_tst

    vcd file -direction ORNET.msim.vcd

    vcd add -internal ORNET_vhd_vec_tst/*

    vcd add -internal ORNET_vhd_vec_tst/i1/*

    proc simTimestamp {} {

    echo "Simulation time: $::now ps"

    if { [string equal running [runStatus]] } {

    after 2500 simTimestamp

    }

    }

    after 2500 simTimestamp

    run -all

    quit -f

    But after proceeding, the simulated wave looks like the original, which means there is no output generated.
    If I only use ModelSim the output is generated, but it is more comfortable to create the waveform with the interface for something like that.

    Do you know what setting could be the reason, because compilation is done without error?

  • jmdaihli's avatar
    jmdaihli
    Icon for New Contributor rankNew Contributor

    am experiencing the same issue where the output waveform is the same as the input after deleting the -novopt

    i then tried to suppress it but as well didnt work.

    Can anyone from intel help.

    Thanks

  • icyplum99's avatar
    icyplum99
    Icon for New Contributor rankNew Contributor

    I just got the license of Questa starter and got same issue with no changes after deleting the -novopt. Anyone knows how to solve it?

    • NourBadra's avatar
      NourBadra
      Icon for New Contributor rankNew Contributor
      I downloaded another version 18.1 and it is working well