Forum Discussion

Beginner_in_FPGA's avatar
Beginner_in_FPGA
Icon for Contributor rankContributor
2 years ago
Solved

Intel Open FPGA Stack Compilation

Hi, @khtan

The compilation for the project takes 8 to 12 hours just for the IP Generation step and doesn't go any further, I have a system with 64Gb of RAM and an Intel i7 10th Gen. I have tried multiple different methods and commands but its still coming the same. It doesn't even show the exact issue which is causing the error. Also when i open the project in Quartus, in the Files Hierarchy tab only the top module is present, the other files aren't being shown.

Are there any files that aren't present in the Github Official page of the Intel OFS that i need for compilation and must request access from Intel. And does the FIM compilation also need other github files other than the ofs-agx7-pcie-attach and ofs-fim-common. I didn't use the linux-dfl, meta-ofs, opae-sdk, etc. Just for initial compilation do the files have to be installed.

Any suggestions for the next step would be very helpful. I cant find many forum discussions on the Intel OFS other than mine, Is it that I am the only one facing issues and everyone else can use it easily.

Thank you

  • KianHinT_altera's avatar
    KianHinT_altera
    2 years ago

    Hi,

    Glad that the command works for you.

    For your questions below

    1. What is the command that I previously ran used for? If you have any idea, please do let me know. I think you got the command that was used for different version of FIM compilations and repository (eg. intel-ofs-fim repo and older version of that repo). As you're now using the new repo ofs-agx7-pcie-attach, the compilations command option are different as well eg.ofss (this custom repo is built on top of the intel-ofs-fim for agilex 7 with different and easier configuration options)
    2. I also wanted to know, now that I compiled this Flat-FIM, can just this be uploaded to the card? Do confirm the compiled model is the same as the card you're having . Do refer to section 4.6 Migrating to a different Agilex Device Number in the user guide. Default for the AGFB027R24C2E2VR2(2x-F-tile). If it is the same card, you can directly upload into the card.
    3. And if so, then what and all can be tested? You can refer to the rest of the guide , where it got different sections on how to add customization on fim like Hello World, AFU, pcie , ethernet , hps configuration.
    4. And without any changes done to the code, can the card operate as a basic NIC? You will need to compile a fim with hssi configuration and the speed (The default HSSI-SS configuration for the fseries-dk is 2x4x25GbE.)

    Thanks

    Regards

    Kian

5 Replies

  • KianHinT_altera's avatar
    KianHinT_altera
    Icon for Frequent Contributor rankFrequent Contributor

    Hi,

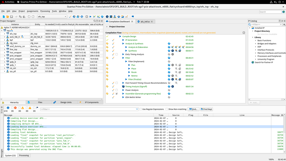
    Thanks for creating the new thread for this and sorry for the delay in replying. I'm trying to setup a server on my end to test the compilation based on the user guide you're using (though on CentOS instead of RHEL first). Yes the compilation takes a lot of time (6-8hours on my side depending on whether additional package needs to be compiled .eg opae-sdk) and your system met the requirement. As the compilation has stop prematurely, not all files are generated out completely thus you will see missing files. You will need to compile everything successfully to get all the files.

    Files wise, all are included in the ofs-agx7-pcie-attach repository, but I need to test it out as usually I will setup my OFS first prior to run FIM compilation. I've a fresh CentOS running , now trying to set up the Quartus 23.3 and those development libraries as per the guide mentioned.

    I notice that you mentioned you're running the command "I used this exact command - ./ofs-common/scripts/common/syn/build_top.sh -p n6000 work_n6000" which is quite different from what I see in the user guide

    https://ofs.github.io/ofs-2023.3/hw/ftile_devkit/dev_guides/fim_dev/ug_ofs_ftile_dk_fim_dev/#225-walkthrough-compile-ofs-fim

    Could you try one of the commands (eg. Flat Fim):

    ./ofs-common/scripts/common/syn/build_top.sh --ofss tools/ofss_config/fseries-dk.ofss,tools/ofss_config/hssi/hssi_8x25_ftile.ofss fseries-dk:flat work_fseries-dk_flat

    and see any errors with it, do remember to setup the project and environment variables.

    Thanks

    Regards

    Kian

    • Beginner_in_FPGA's avatar
      Beginner_in_FPGA
      Icon for Contributor rankContributor

      Hi @khtan ,

      Thank you for the above suggestion, I thought that "./ofs-common/scripts/common/syn/build_top.sh --ofss tools/ofss_config/fseries-dk.ofss,tools/ofss_config/hssi/hssi_8x25_ftile.ofss fseries-dk:flat work_fseries-dk_flat" command is only for the fseries board. Now that I changed my command to "./ofs-common/scripts/common/syn/build_top.sh --ofss tools/ofss_config/n6000.ofss n6000:flat work_n6000_flat" it runs perfectly.

      Thank you for your help with the Compilation I just have a few queries and then I'll be out of your hair.

      1. What is the command that I previously ran used for? If you have any idea, please do let me know.
      2. I also wanted to know, now that I compiled this Flat-FIM, can just this be uploaded to the card?
      3. And if so, then what and all can be tested?
      4. And without any changes done to the code, can the card operate as a basic NIC?

      Thanks

      Regards

      • KianHinT_altera's avatar
        KianHinT_altera
        Icon for Frequent Contributor rankFrequent Contributor

        Hi,

        Glad that the command works for you.

        For your questions below

        1. What is the command that I previously ran used for? If you have any idea, please do let me know. I think you got the command that was used for different version of FIM compilations and repository (eg. intel-ofs-fim repo and older version of that repo). As you're now using the new repo ofs-agx7-pcie-attach, the compilations command option are different as well eg.ofss (this custom repo is built on top of the intel-ofs-fim for agilex 7 with different and easier configuration options)
        2. I also wanted to know, now that I compiled this Flat-FIM, can just this be uploaded to the card? Do confirm the compiled model is the same as the card you're having . Do refer to section 4.6 Migrating to a different Agilex Device Number in the user guide. Default for the AGFB027R24C2E2VR2(2x-F-tile). If it is the same card, you can directly upload into the card.
        3. And if so, then what and all can be tested? You can refer to the rest of the guide , where it got different sections on how to add customization on fim like Hello World, AFU, pcie , ethernet , hps configuration.
        4. And without any changes done to the code, can the card operate as a basic NIC? You will need to compile a fim with hssi configuration and the speed (The default HSSI-SS configuration for the fseries-dk is 2x4x25GbE.)

        Thanks

        Regards

        Kian