Forum Discussion

snaji's avatar
snaji
Icon for New Contributor rankNew Contributor
7 years ago

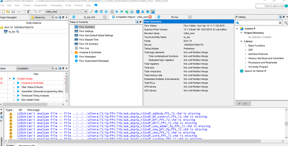
i have problem when i try open ofdm_modulation_v72 when i try to open have 3 part 1) ofdm_demodulation 2) ofdm_integration 3) ofdm_modulation using quartus prime edition 15 can't working which right way to open? ?

2 Replies

  • Hi, Can you try using the latest version of Quartus 19.1 ? Also can you describe what exactly you are trying to do and where did you face issue? I understand from your description you are trying to use an IP but face some issue while opening it (Are you able to generate IP files ? or You face an issue in Synthesis ? ) Thanks, Arslan