Forum Discussion
Hello,
Below action can be implement to see if anything help.
1. You can use the original qts to test, no need to update.
2. Lower the EMIF clock frequency to 933Mhz.
3. Disable address/command calibration step one by one shown as below.
Hi @ybin ,
Thank you for your response.
1) I am using Quartus pro 19.4 in our system. The HILO module will need to be integrated into our system later. Therefore, I don't see any reason to downgrade the Quartus from 19.4 to 18.1 just for testing for memory module.
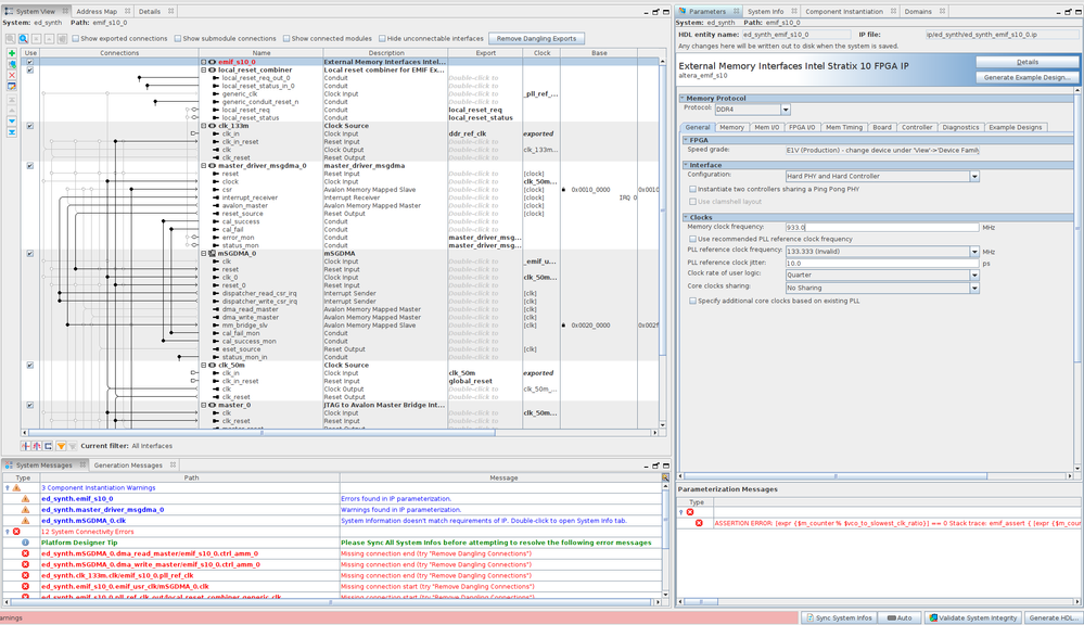
2) The example design is using 1066 MHz. Does lower EMIF clock to 933 MHz mean the example design was not correct?
3) The example design already disabled that setting.
Thanks
- ybin5 years ago
Occasional Contributor
Hi,
To lower the frequency is just to have a test, to see if lower frequency is effect.
To disable/skip address/command calibration step is to enable the highlight setting. Pls make sure you follow it. If all the 3 actions you are implement, please let me know the result.
- XNguy45 years ago
New Contributor
Hi,
Lowering the frequency to 933 or 933.3333 caused error as shown below
I also made the test with
- Skip address/command leveling
- Skip address/command leveling & deskew
None of them works.
Thanks
- ybin5 years ago
Occasional Contributor
Hi,
I check the development kit bts setting, I find that the type of DDR4 is UDIMM. Can you check your board's DDR4 type from the part number? To see if it's the same as BTS setting.
BTW, you compiled BTS and test it, not just use the sof from the download package, Is that right?
- ybin5 years ago
Occasional Contributor
Hi,
Besides the question I mentioned before, below two points need to check:
1) Do have any physical inspection being performed on DDR4 hilo card? Ensure you plug in the DIMM properly to avoid bad pin contact issue.
2) Please offer either dev kit or DDR4 hilo card serial number.
- ybin5 years ago
Occasional Contributor
Another action:
If you have another board which works well. You can swap the DDR4 DIMM, to check the issue is related to board or DDR4 DIMM.