Forum Discussion
8 Replies
- sstrell
Super Contributor
What module was not found? Can you attach a screenshot of the error(s) and your Platform Designer system? Are there errors in the Platform Designer Messages window before you try to generate the system?
#iwork4intel
- SyafieqS
Super Contributor
Hi Beny,
Could you provide the error message(s) if possible eg screenshot
- BAmar1
New Contributor
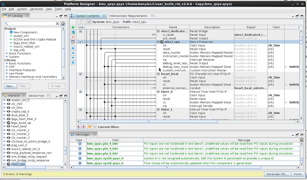
its not only one module . if I remove the failed module . its failed in second module .
here is the error
- BAmar1
New Contributor
- BAmar1
New Contributor
- AAjit2
New Contributor
Which system are you using? Is it Windows or Linux?
- SyafieqS
Super Contributor
Hi Amar,
Try to upgrade the IP one by one instead of upgrading all at a time. Refer to link below for details. Then regenerated the hdl again. Below are few links that might be helpful for your reference.
https://www.intel.com/content/www/us/en/programmable/quartushelp/17.0/hdl/mega/mega_upgrade_ip.htm
https://www.intel.com/content/dam/www/programmable/us/en/pdfs/literature/ug/ug-qpp-platform-designer.pdf (p58)
Thanks,
Regards
- BAmar1
New Contributor
we used Linux system ,
when running only upgrade , All IP was upgraded to 19.1 . but when generate HDL its failed .
any way I will try upgrade one by one .