Forum Discussion

qwk000's avatar
qwk000
Icon for Occasional Contributor rankOccasional Contributor
3 years ago
Solved

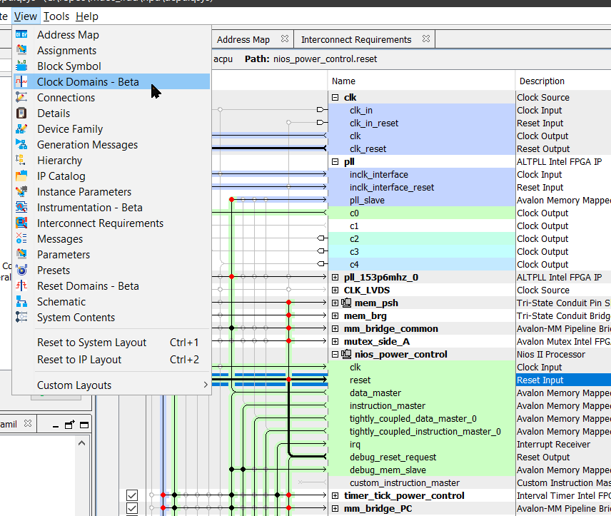
Platform Designer clock domain colors won't turn off

Anyone know how to turn off the colors? I tried "Clock Domains - Beta" and now I can't get the colors to go away.

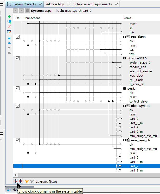
  • Click the clock domain filtering button at the bottom of the System Contents (or System View) tab. It's the far left button.

3 Replies

  • sstrell's avatar
    sstrell
    Icon for Super Contributor rankSuper Contributor

    Click the clock domain filtering button at the bottom of the System Contents (or System View) tab. It's the far left button.

  • qwk000's avatar
    qwk000
    Icon for Occasional Contributor rankOccasional Contributor

    That is hidden really well. Thank you sir!

  • ShengN_altera's avatar
    ShengN_altera
    Icon for Super Contributor rankSuper Contributor

    I’m glad that your question has been addressed, I now transition this thread to community support. If you have a new question, feel free to open a new thread to get the support from Intel experts. Otherwise, the community users will continue to help you on this thread. Thank you.