KennyT_altera
Super Contributor
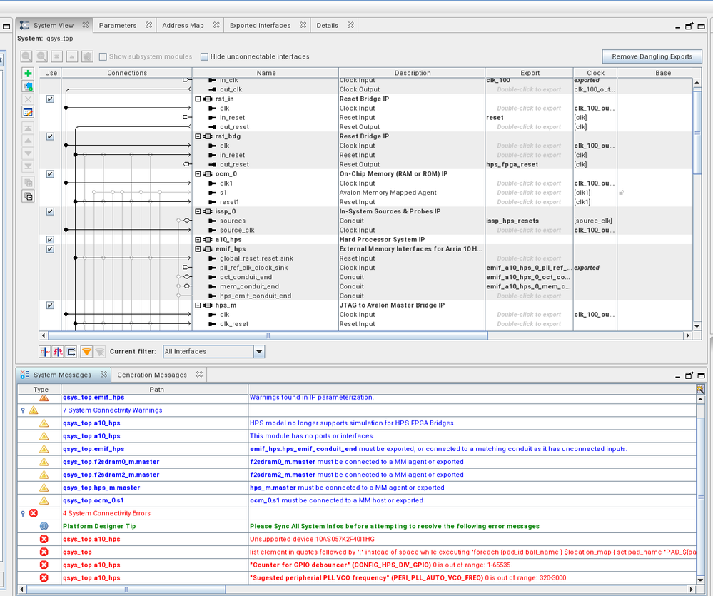
1 month agoQuartus 20.1std compilation fails for Quartus map - Device 10AS057K2F40I1SG
Hi Chandu sri,
We will continue the discussion here.
Issue
Chandu Sri is facing compilation errors in Quartus when working with the Arria 10 device (10AS057K2F40I1SG/10AS057K2F40I1HG) and HPS IP, both in Quartus Standard and Pro editions (20.1std, 24.1Std, 25.1.1pro).
- Errors include unsupported device messages, out-of-range configuration values, and Tcl script issues when generating the HPS IP core.
- The Arria 10 device is flagged as deprecated in the Standard version; IP core generation fails in Pro edition as well.
- Example design generation is disabled for krpi_pcie.qsys; krpi_hps.qsys IP core creation fails with multiple errors.
Actions Taken
- Device was changed from 10AS057K2F40I1SG to 10AS057K2F40I1HG, but errors persist.
- Attempted manual recreation of the IP cores in 25.1.1pro instead of upgrading legacy designs.
- Provided .qar file and detailed error logs to Intel support for further analysis.
Next Steps / Recommendations
- Intel support (Kenny) has requested the .qar file for investigation.
- Suggested complete deletion and manual re-creation of the problematic HPS IP in Platform Designer.
- Discussion may continue on the Intel community forum if needed.
